Houd controle over je thuisnetwerk met WSCC

Je beheert een bescheiden netwerk thuis of op je werk en dat betekent dat je altijd wel iets omhanden hebt. Alle hulp is dan meer dan welkom en die kan WSCC (Windows System Control Center) je zeker bieden: deze gereedschapskist bevat namelijk bijna driehonderd gratis tools waarmee je controle over je thuisnetwerk houdt.
Tip 01: Collectie
Ben je al langer bezig met de uitbouw van je netwerk, dan ben je vast al eens gestuit op systeemtools van Sysinternals (Mark Russinovich) of van NirSoft (Nir Sofer). Wat je misschien niet weet, is dat die allebei praktisch alle eigen tools in een softwarepakket hebben samengebracht: Sysinternals Suite (ongeveer zeventig tools) en NirLauncher (ongeveer tweehonderd tools). Maar het wordt nog beter: beide pakketten zijn tot een supersuite samengesmolten in WSCC, wat staat voor Windows System Control Center. Wij telden haast driehonderd tools, en nagenoeg alle tools zijn geschikt voor Windows 7 en hoger. Toegegeven, er is enige overlap, maar één ding is zeker: ben je op zoek naar een tool voor optimalisatie of troubleshooting, dan kom je met WSCC helemaal aan je trekken.

Tip 02: Download
Laten we beginnen met de installatie van WSCC – hoewel, installatie … er bestaan ook portable versies van deze suite. Je vindt de downloads hier. Wijzelf kiezen voor WSCC 64-bit (Portable), dat zich als een zip-bestand laat ophalen. Heb je een 32bit-versie van Windows geïnstalleerd dan kies je logischerwijs voor WSCC (Portable) of eventueel voor WSCC (Setup). Om te achterhalen welke Windows-variant je hebt draaien, klik je in Windows 10 de Windows-startknop met de rechtermuisknop aan en kies je Systeem. Bij Type systeem lees je de nodige informatie af.
Zodra je het zip-bestand hebt uitgepakt, dubbelklik je op het exe-bestand. Dat blijkt aanvankelijk weinig meer te zijn dan een grafische schil rond tools die je nog eerst even moet downloaden. Er verschijnt een venstertje waarin je kunt aangeven uit welke softwarebronnen je wilt putten. We stellen voor dat je alle vinkjes laat staan en dat je driemaal bevestigt met Yes en met OK. Let wel, als je van plan bent de suite alleen op systemen met dezelfde architectuur (32 bit of 64 bit) te gebruiken, vink dan Install a single architecture aan en kies dan tussen: Install the 64-bit version if available en Install the 32-bit version if available. Zodra je nu de Install-knop indrukt en met Yes bevestigt, worden alle tools netjes opgehaald en op je schijf gezet. Rustig afwachten, want dat kan een paar minuten in beslag nemen. Overigens hoef je niet bang te zijn dat je schijf dichtslibt: het totale pakket neemt ruwweg maar zo’n 100 MB in beslag.
Tip 03: Interface
Zodra alle downloads zijn uitgevoerd, worden de tools standaard alfabetisch weergegeven in het hoofdvenster van WSCC wanneer je in het linkervenster de rubriek All Items aanklikt. Voor we in deze gereedschapskist duiken, is het goed om weten dat je via de knop Updates (rechtsboven) op elk moment snel kunt nagaan van welke tools er eventueel een update is uitgekomen. Die kun je dan net zo makkelijk ophalen met de Install-knop.
Toegegeven, met bijna driehonderd tools is de rubriek All Items misschien niet de meest aangewezen weg om snel de gewenste tool te vinden. Gelukkig zijn er hulpmiddelen aan boord. Zo kun je een tool met de rechtermuisknop aanklikken en Add to Favorites selecteren. Die belanden dan automatisch in de rubriek Favorites. Verder zijn er nog thematische rubrieken, zoals File and Disk, Web Browser, Network, Internet, Security, Audio/Video enzovoort, al dan niet opgesplitst per suite (SysInternals Suite, NirSoft Utilities en een aantal Windows-eigen tools). Ten slotte is er nog de zoekbalk waarmee je gericht op trefwoorden in de namen en beschrijvingen van de tools kunt zoeken.
We wijzen je ook nog graag op de knop New Console. Hiermee start je een opdrachtvenster op, waarbij je zowel commando’s als de bijhorende parameters kunt uitvoeren. Via het kleine pijltje bij Command komen trouwens al meteen een paar tientallen opdrachten onder handbereik.
Een degelijke rubricering, zoekfunctie en beschrijving helpen je bij de toolkeuze
Keuze
WSCC bevat bijna driehonderd tools. Het spreekt voor zich dat we die lang niet allemaal in dit artikel aan bod kunnen laten komen. We hebben ons dus moeten beperken tot een zeer bescheiden aantal tools. Zo’n restrictieve keuze kan moeilijk anders dan een persoonlijke keuze zijn, maar we hopen je toch op een aantal handige programma’s te wijzen die je wellicht nog niet (zo) bekend waren en die je werk als netwerkbeheerder kunnen verlichten.
Tip 04: Verdacht verkeer?
Je hebt al een paar keer gemerkt dat de leds op je switch of router hevig tekeergaan terwijl er nauwelijks iemand op je netwerk actief is. Dat kan op onschuldig netwerkverkeer wijzen, zoals een back-up naar een online opslagruimte, maar ook malware valt niet uit te sluiten.
In eerste instantie kun je dan Netstat (Windows / Network) starten. Die toont je de actieve netwerkverbindingen (tcp) evenals de poorten waarop de machine aan het ‘luisteren’ is. Je leest ook de adressen af van de betrokken partijen. Met Ctrl+C zet je deze sessie weer stop. Tools waarmee je nog meer te weten komt zijn TCPView (Sysinternals / Network) en vooral ook CurrPorts (NirSoft Utilities / Network). Deze laatste geeft in realtime alle netwerkverbindingen weer, inclusief de naam van en het pad naar het betreffende proces (zoals TeamViewer_Service.exe of Outlook.exe), het bedrijf dat achter dit proces zit, het lokale ip-adres en het adres van de andere partij (Remote Address), enzovoort.
Tip 05: Whois?
Er zitten echter nog een paar extra handigheden in deze tool. Wanneer je het vizier-icoon aanklikt en dat naar een programmavenster versleept, dan krijg je alleen de netwerkverbindingen te zien van dat specifieke programma. Op deze manier ontdek je heel snel welke toepassing voor welke netwerkconnecties verantwoordelijk is.
Stel, je krijgt een remote ip-adres te zien en je wilt toch achterhalen wie of wat achter dat adres zit. Ook dat kom je zo te weten! Klik het betreffende item met de rechtermuisknop aan en kies IPNetInfo in het contextmenu. Hiermee start je automatisch alweer een andere tool van NirSoft op, eentje die een zogenoemde ‘whois’-actie uitvoert. Als het goed is, kom je dan onder meer de naam, e-mailadres en telefoonnummer van de eigenaar te weten, evenals het adres en het land van herkomst.
Tip 06 Netwerk: snelheid
Doet een netwerkverbinding nukkig, dan is een AdapterWatch (NirSoft Utilities / Network) een prima vertrekpunt voor je troubleshooting-sessie. Die geeft namelijk een overzicht van alle netwerkadapters van het betreffende toestel en geeft je over elke adapter heel veel informatie. We focussen ons hier op een aantal items die, afhankelijk van het probleem, best nuttig kunnen zijn.
Wil je weten welke adapter op dit moment actief is, kijk dan naar Received Data en Sent Data: hier lees je namelijk ‘live’ af hoeveel data de adapter al tijdens de huidige werksessie heeft ontvangen en verstuurd.
Het item Interface Speed (Bits Per Second) vertelt je of de adapter wel degelijk is ingesteld op 1 Gigabit (1 000 000 000) dan wel op 100 Mbit (100 000 000). Blijkt het slechts om 100 Mbit te gaan terwijl je 1 Gigabit had verwacht, dan staat je adaptersnelheid wellicht foutief ingesteld. In dat geval druk op je Windows-toets+R en voer je het commando devmgmt.msc uit. Het Windows Apparaatbeheer start op. Klik met de rechtermuisknop op de betreffende adapter in de rubriek Netwerkadapters en kies Eigenschappen. Open vervolgens het tabblad Geavanceerd en zoek naar (iets als) Snelheid & duplex. Staat die ingesteld op 100 Mbps, kies dan in het uitklapmenu de optie Automatisch onderhandelen of stel die eventueel vast in op 1.0 Gbps full duplex. Bevestig met OK.
Tip 07 Netwerk: dhcp
Via AdapterWatch vind je onder meer nog de Default Gateway terug, in de vorm van een ip-adres. In de meeste gevallen is dat het interne ip-adres van je router. Wanneer je dus de instellingen op je router wilt checken, dan hoef je in principe alleen maar dit adres in te vullen op de adresbalk van je browser, waarna je de webinterface van je router te zien krijgt en je je kunt aanmelden.
Het interne ip-adres van de computer zelf lees je af bij IP Addresses. Blijkt dit een adres te zijn dat begint met 169. dan heb je de pc hoogstwaarschijnlijk zó ingesteld dat die automatisch een ip-adres moet krijgen van je router – in dit geval lees je dan Yes af bij DHCP Enabled – maar krijgt die om een of andere reden toch geen (geldig) adres door. In dat geval doe je er goed aan de instellingen van je router na te lopen (zie boven) en te controleren of de dhcp-service daar wel is ingeschakeld.
Kun je niet meer surfen? Controleer dan ook even je dns!
Tip 08 Netwerk: dns
Bij een ingeschakeld dhcp krijg je, naast een ip-adres, normaliter automatisch ook de adressen van de dns-servers door – de router zelf ontvangt die gewoonlijk van je internetprovider. Kort door de bocht zorgt zo’n dns-server ervoor dat een website correct kan worden gevonden wanneer je de url in je browser invult.
Stel je op een bepaald moment vast dat je niet meer kunt surfen, controleer dan of er wel een ip-adres staat ingevuld bij DNS Servers. Overigens kun je ook altijd zelf alternatieve dns-servers invullen, bijvoorbeeld die van Google. Dat doe je als volgt in Windows. Druk op Windows-toets+R en voer het commando ncpa.cpl uit. Klik de (actieve) netwerkadapter met de rechtermuisknop aan en kies Eigenschappen. Kies Internet Protocol Versie 4 en druk op de knop Eigenschappen. Vink De volgende DNS-serveradressen gebruiken aan en vul de adressen 8.8.8.8 en 8.8.4.4 in. Of, voor wie dat nuttig vindt: wanneer je hier 208.67.220.123 en 208.67.222.123 invult dan worden de meeste pornografische sites op dit toestel automatisch geblokkeerd – met dank aan de dns-servers van OpenDNS.

Tip 09 Verbonden apparaten
Stel, je wilt een bepaald apparaat bereiken dat aan je netwerk hangt, maar je kent het ip-adres (of de hostnaam) niet meer, of je wilt gewoon weten welke apparaten met je netwerk verbonden zijn. In beide gevallen kan de tool WhoIsConnectedSniffer (NirSoft Utilities / Network) je van dienst zijn. Let wel, om de ingebouwde ‘sniffer’ zijn werk te laten doen is het wel nodig dat je WSCC opstart als administrator: klik met de rechtermuisknop op wscc.exe en kies Als administrator uitvoeren. Overigens, mocht je ondervinden dat ook andere tools uit WSCC niet naar behoren functioneren: de kans is groot dat ze wél werken wanneer je WSCC als administrator opstart.
Bij het opstarten van WhoIsConnectedSniffer laat je desgevraagd de optie WinPcap Packet Capture Driver aangevinkt. Als het goed is toont de tool vervolgens de gedetecteerde toestellen, zoals een netwerkprinter, pc’s, internetcamera, router, nas, enzovoort. Je komt onder meer de ip- en mac-adressen te weten, evenals de naam van de fabrikant.
Tip 10 Netwerkbronnen
NetResView (NirSoft Utilities / Network) scant eveneens je netwerk, maar deze keer met de bedoeling alle bereikbare netwerkbronnen te inventariseren. Je ziet bijvoorbeeld welke gedeelde mappen zoal beschikbaar zijn, welke gedeelde printers, enzovoort. Je hoeft eigenlijk niet meer te doen dan aan te geven in welke items je precies geïnteresseerd bent – iets wat je overigens altijd nog kunt aanpassen via Options / Advanced Options. De tool deelt je onder meer de sharenaam, het lokale pad en het ip-adres mee. Als je bij een bepaald item, zoals een gedeelde map op een nas, over de nodige machtigingen beschikt, dan kun je er vanuit het contextmenu ook meteen naartoe gaan.
Je kunt makkelijk achterhalen welke apparaten er allemaal aan je netwerk hangen
Tip 11 Wifi-optimalisatie
Heel veel thuisgebruikers hebben een wifi-netwerk dat (nog) op de 2.4 GHz-band opereert. Dat houdt in dat er slechts elf (of dertien, zo je wilt) kanalen beschikbaar zijn. Wil je er zeker van zijn dat naburige netwerken niet interfereren met je eigen draadloze netwerk, dan zorg je er het best voor dat je eigen kanaal minstens vijf kanalen verwijderd is van dat van de andere netwerken. Om te zien welke netwerken in je onmiddellijke omgeving actief zijn en op welk kanaal ze opereren, kun je WifiInfoView inzetten (NirSoft Utilities / Network). Die geeft niet alleen een overzicht van de ssd’s (netwerknamen, zeg maar), maar ook het kanaalnummer – en nog veel meer. Stel je bijvoorbeeld vast dat een naburig netwerk op kanaalnummer 9 opereert en je eigen netwerk is actief op kanaal 6 dan kun je dit laatste – in je draadloze router of accesspoint – wijzigen in bijvoorbeeld kanaal 1 (of je spreekt met je buren af dat jullie allemaal een ander kanaal kiezen).
WifiInfoView kan echter ook nuttig zijn als je een ‘site survey’ wilt uitvoeren, aangezien ook de rssi-waarde (Received Signal Strength Indicator) van de gedetecteerde toegangspunten wordt meegedeeld. Wanneer je WSCC op je laptop installeert en daarmee rondwandelt terwijl WifiInfoView draait, kun je op elk moment de signaalsterkte van je eigen draadloze router aflezen en op die manier de optimale positie van die router bepalen.
Ook goed om weten: de tool WifiHistoryView geeft je een chronologisch overzicht van alle verbindingen die je computer eerder met een draadloos netwerk heeft gemaakt.
Tip 12 Actieve processen
Start een computer opvallend traag op of reageert hij soms langzaam, dan is de kans reëel dat je te maken hebt met ongewenste ‘mee-eters’. Dat zijn programma’s die vaak ongemerkt tegelijk met Windows opstarten en op de achtergrond actief blijven. Je kunt wel een en ander controleren vanuit het Windows taakbeheer (druk Ctrl+Shift+Esc), met name op de tabbladen Opstarten en Processen, maar Autoruns (Sysinternals Suite / Process) werkt grondiger en is veel informatiever. Zowat alles wat automatisch wordt opgestart, krijg je hier te zien. Het tabblad Everything verzamelt al deze items, maar via de andere tabbladen krijg je een uitgesplitste weergave. Zo geeft het tabblad Logon de typische autostart-locaties weer voor alle Windows-gebruikers, vind je bij Scheduled Tasks een overzicht terug van de ingeplande taken, enzovoort. Wil je een item (tijdelijk) op non-actief zetten, dan hoef je alleen maar het bijhorende vinkje maar weg te halen. Je kunt een item echter ook effectief verwijderen door het met de rechtermuisknop aan te klikken en Delete te kiezen.
Handig is ook de mogelijkheid om een snapshot van de resultaten te nemen (via File / Save) en dat, bijvoorbeeld meteen na de installatie van een nieuw programma, te vergelijken met de huidige situatie (via File / Compare). Op die manier kom je snel te weten of dat programma niet stiekem een of ander proces activeert bij het opstarten.
Ook nuttig: wanneer je een item aanklikt met de rechtermuisknop en Check VirusTotal selecteert, wordt het naar een online antivirusservice doorgestuurd en krijg je even later in de kolom Virus Total (uiterst rechts) het resultaat te zien van een zestigtal antivirustools.
Trage computer? Met de tool Autoruns kun je vaak achterhalen wat de oorzaak kan zijn
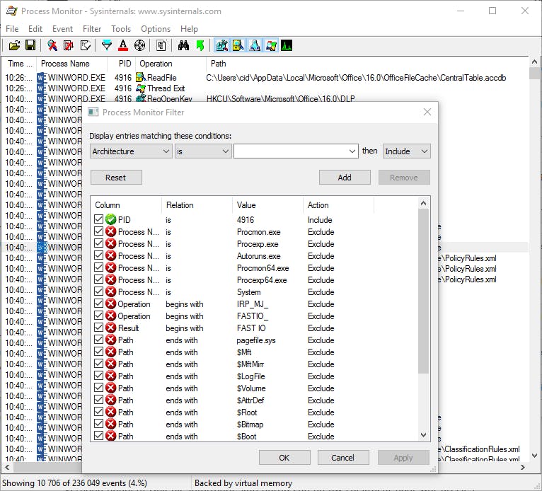
Tip 13 Schijfactiviteit
Je schijf ratelt voortdurend en je wilt wel eens weten welke schijfactiviteit er gaande is. Of je bent gewoon nieuwsgierig naar wat een bepaald programma allemaal uitspookt op je systeem. In beide gevallen heb je aan Process monitor (SysInternals Suite / File and Disk) een slimme detective. Zodra je de tool opstart, logt die standaard alles wat er op dat moment gebeurt met je register, bestandshuishouding, netwerkadapter, enzovoort. Via File / Capture Events of met de sneltoets Ctrl+E kun je op elk moment deze gebeurtenissenregistratie onderbreken en ook weer opstarten. Je zult merken: het aantal geregistreerde gebeurtenissen kan in korte tijd ontstellend groot worden. Gelukkig kun je deze informatiestroom op diverse manieren filteren of beperken. Via de knopjes rechts op de knoppenbalk kun je bijvoorbeeld alleen activiteit met betrekking tot het Windows-register, bestanden of de netwerkadapter laten monitoren. Op deze knoppenbalk tref je ook een vizierknopje aan: wanneer je dat naar het venster van een opgestarte toepassing versleept en daar loslaat, krijg je alleen nog de activiteiten te zien waar die applicatie verantwoordelijk voor is.
Wil je haarfijn kunnen instellen wat de tool moet monitoren dan maak je beter gebruik van het filterknopje. Via de uitklapmenu’s kun je hier meerdere filters activeren en bijvoorbeeld alleen bepaalde toepassingen laten monitoren die specifieke handelingen uitvoeren. Met de Reset-knop verwijder je deze extra filters weer.

Tip 14 Mapcontrole
Je wilt om een of andere reden weten zodra er zich een wijziging in een (al dan niet gedeelde) map of een van de submappen voordoet. Daar kan FolderChangesView (Nirsoft Utilities / File and Disk) je bij helpen. Je geeft eerst de basismap aan die je wilt laten monitoren. Standaard staat er ook een vinkje bij Monitor all subfolders under the specified folders. Het is echter mogelijk extra filters in te stellen, en bijvoorbeeld alleen bestanden te tonen – of die juist niet te tonen – die aan bepaalde voorwaarden voldoen. Bijvoorbeeld geen bestanden met extensie tmp of bak (*.tmp, *.bak) of geen bestanden groter dan 100000 bytes. Als je dat zo instelt, worden alle gedetecteerde wijzigingen automatisch in een tekstbestand bewaard of je krijgt een zelf in te stellen geluidje te horen zodra een wijziging zich voordoet.
Tip 15 Speciale mappen
Windows gebruikt zelf een groot aantal speciale mappen, bijvoorbeeld om toepassingsinstellingen of mediabestanden te bewaren, om tijdelijke bestanden of snelkoppelingen naar andere bestanden in op te slaan, enzovoort. Het is vaak een hele zoektocht om zo’n map te lokaliseren, aangezien die vaak diep in de mappenhiërarchie zit verborgen. Gelukkig kun je daarvoor SpecialFoldersView (NirSoft Utilities / File and Disk) gebruiken.
Zodra je deze tool opent, krijg je een overzicht van alle bekende Windows-mappen met de standaardnaam en het exacte pad naar die map. Een dubbelklik volstaat om je meteen naar de gewenste map te brengen. Plaats je bijvoorbeeld bestanden in de map CD Burning, dan duikt een pop-upvenster op van waaruit je die bestanden op cd of dvd kunt branden. En open je de map Fonts, dan krijg je een overzicht van alle geïnstalleerde fonts. Het volstaat hier een font te selecteren en Voorbeeld aan te klikken om te zien hoe dat font er in verschillende groottes uitziet.


