Configuratietips Office 2010
Als u bewust met de installatie en configuratie van Office 2010 omgaat, hebt u daar nog maanden- of jarenlang plezier van. We leggen in dit artikel alles uit over de manier waarop u Office 2010 optimaal in kunt richten. Alleen de opties voor Outlook komen daarbij niet aan bod, omdat die een specifieke aanpak vergen waar we in een volgend artikel op in gaan.
01. 64- of 32 bit-versie?
Office 2010 is de eerste editie van Microsoft Office waarvan een 64 bit-versie verschijnt. Deze versie kan worden gebruikt op iedere pc met een 64 bit-processor en een 64 bit-versie van Windows. Als u daarbij ook een 64 bit-versie van Office installeert, levert dat extra snelheid en stabiliteit op. Op een krachtige pc is Office 64 bit onverslaanbaar snel. Maar ook Office 32 bit is al sneller dan voorheen, dankzij de ondersteuning van processors met meerdere kernen. Daarbij komt dat niet alle invoegtoepassingen al in een 64 bit-versie beschikbaar zijn, nog los van de situatie waarbij u eerder een 32 bit-versie van een invoegtoepassing hebt gekocht en deze gewoon wilt blijven gebruiken. Die zal dan zeker niet werken in de 64 bit-versie van Office. Er zijn dus redenen genoeg om niet voor de 64 bit-versie te kiezen. Installeert u Office vanaf een cd, dan wordt standaard de 32 bit-versie geselecteerd. Om toch de 64 bit-versie te installeren, opent u de installatiedisk in Windows Verkenner. Ga vervolgens naar de map x64 en dubbelklik op setup.exe.

Wilt u de 64 bit-versie van Office 2010, dan moet u daar heel bewust voor kiezen tijdens de installatie.
02. Automatische installatie
Office 2010 installeert zich volledig vanzelf, nadat u de installatiesleutel hebt ingevoerd en hebt bevestigd dat u een standaardinstallatie wilt. Dat gebeurt dan met alle standaardopties, en dat is niet altijd aan te bevelen, zeker niet wanneer u na jarenlang Office-gebruik uw eigen voorkeuren hebt ontwikkeld of weet dat u later nog andere Office-onderdelen zult installeren. Kies in dat geval voor Aanpassen.

Als u speciale wensen hebt bij een upgrade of installatie, kiest u voor Aanpassen.
03. Onderdelen niet installeren
Wilt u bepaalde onderdelen van Office niet installeren of weet u dat een bepaald onderdeel standaard niet wordt geïnstalleerd terwijl u het wel op uw pc wilt hebben staan, kies dan na Aanpassen voor Installatieopties. Hier vindt u alle onderdelen van de Office-suite opgesomd, met achter ieder onderdeel een pull-downmenu. Door dat te openen kunt u van ieder onderdeel bepalen of u het wilt installeren (Uitvoeren vanaf mijn computer) of dat u het niet wilt installeren (Niet beschikbaar). Andere keuzes zijn 'Wordt geïnstalleerd bij eerste gebruik' waarbij de installatie wordt uitgevoerd zodra u het onderdeel van Office de eerste keer opstart en 'Alle onderdelen uitvoeren vanaf mijn computer' waarbij ook alle subfuncties en onderdelen van een programma direct op de pc komen te staan. Om een van die onderdelen te zien, klikt u op het Plus-teken voor het betreffende programma.

U kunt zelf aangeven welke onderdelen u direct wilt installeren.
04. Eerdere Office-versie
Ontdekt de installatie van Office 2010 dat er een eerdere versie van het pakket op uw computer staat, dan zal het standaard kiezen voor een upgrade. Daarbij raakt u alle oude programma's kwijt en u krijgt er alleen de nieuwe voor terug. Van sommige onderdelen van Office kunt u verschillende versies op uw computer naast elkaar gebruiken. Dat kan handig zijn wanneer u nog sjablonen, macro's of invoegtoepassingen hebt waarvan niet zeker is of en hoe ze onder de nieuwe Office-versie zullen werken. Kies in dat geval voor Aanpassen en geef vervolgens aan of u kiest voor Alle vorige versies verwijderen of juist voor Alle vorige versies behouden. Via Alleen de volgende toepassingen verwijderen kunt u individuele onderdelen van de al bestaande installatie aanmerken om ze te vervangen door 2010-versies. In alle andere gevallen wordt de nieuwe versie naast de oude gezet, zodat u beide kunt gebruiken.

Maak deze keuze wanneer u naast de nieuwe 2010-versie ook de vorige versies van Excel en Word op de pc wilt laten staan.
05. Outlook
In de lijst met vorige versies van Office-programma's die u kunt verwijderen of - door ze uit te vinken - juist kunt behouden, ontbreken Outlook en SharePoint Workspace. Vooral het feit dat Outlook ontbreekt zal veel gebruikers opvallen, omdat dit zo langzamerhand de meest gebruikte Office-applicatie is. Zowel van Outlook als van SharePoint Workspace, dat in Office 2007 nog Groove heette, kan echter maar één versie tegelijk zijn geïnstalleerd. Van deze programma's moet u dus altijd de 2007- (of nog oudere) versie verwijderen, als u Office 2010 op de pc wilt hebben.
06. Initialen toevoegen
Het is handig om al tijdens de installatie de initialen van de gebruiker in te voegen. Deze staan dan automatisch in alle programma's en worden gebruikt als meta-informatie bij documenten die u maakt, voor het toevoegen van commentaar aan een document en bij andere reviewfuncties. Kies hiervoor bij de installatie van Office voor Gebruikersgegevens.

Voeg al direct uw naam en initialen toe tijdens de Office-installatie.
07. Snelkoppelingen
Sinds enkele versies is Microsoft zowel bij Office als bij Windows terughoudend in het zomaar op het Bureaublad of op de Taakbalk plaatsen van snelkoppelingen naar de belangrijkste programma's. U vindt Office-programma's via de zoekfunctie in het menu Start van Windows Vista en Windows 7 of ouderwets via Start, Alle programma's, Microsoft Office. Om de programma's gemakkelijk te kunnen starten is het handig om ze in Windows Vista en XP aan de werkbalk Snelle toegang, of in Windows 7 aan de Taakbalk toe te voegen. Klik met de rechtermuisknop in het menu Start, Alle programma's op de map Microsoft Office. Nu ziet u in het venster snelkoppelingen naar de bekende Office-programma's staan. Klik in Windows 7 met de rechtermuisknop op een snelkoppeling en kies in het snelmenu voor Aan de Taakbalk vastmaken. Wilt u een snelkoppeling op het Bureaublad, sleep het pictogram dan van de snelkoppeling naar het Bureaublad en kies Hierheen kopiëren. Onder Windows XP en Vista is dit ook de werkwijze om de snelkoppeling op de werkbalk Snelle Toegang op de Taakbalk te krijgen. U sleept het pictogram er eenvoudigweg naartoe.

Voeg extra gebruiksgemak aan Office toe, door een paar snelkoppelingen strategisch te plaatsen.
08. Bestandsformaten
Wisselt u veel bestanden uit met mensen die een oudere versie van Microsoft Office of zelfs een alternatief office-pakket gebruiken, dan is het aan te bevelen om ze niet de Office 2010-bestanden te sturen. Nog niet alle functies daarvan worden door de concurrenten ondersteund. U kunt telkens een bestand bewust in een oudere versie opslaan, maar is dit een standaardhandeling voor u dan kunt u het zich gemakkelijk maken en bijvoorbeeld Word of Excel standaard in het oude bestandsformaat laten werken. Open via Bestand, Opties, Opslaan de opties voor het opslaan van Office-documenten. Kies bij Bestanden opslaan in deze indeling voor bijvoorbeeld Excel 97-2003-werkmap, om maximale compatibiliteit bij het uitwisselen van bestanden te waarborgen.

Voor bestandsuitwisseling is het gebruik van oudere formaten vaak aan te bevelen.
Werkbalk 'Snelle toegang'
09. Aanpassen (1)
Tijdens de bètafase van Office 2007 bleek dat veel gebruikers naast het Lint toch graag een werkbalk hadden met de meest gebruikte functies. Dankzij het Lint was het namelijk niet altijd mogelijk om even op Opslaan te klikken of om een bestand te openen. Daarom bedacht Microsoft de werkbalk Snelle toegang, die op de verder toch ongebruikte Titelbalk ruimte creëerde om functies op te plaatsen. In Office 2010 is deze werkbalk natuurlijk gebleven en hij is onverminderd handig om er na de installatie naar eigen wens functies aan toe te voegen. Klik daartoe rechts van de standaardfuncties op de werkbalk op Werkbalk Snelle toegang aanpassen. Selecteer de functies die u op de lijst wilt hebben en verwijder functies die u toch niet gebruikt, door het vinkje ervoor weg te halen. Is alles naar wens, dan sluit u het menu door erbuiten te klikken.

Zet alleen functies die u ook echt gebruikt op de werkbalk Snelle toegang.
10. Aanpassen (2)
De mogelijkheden om de werkbalk Snelle toegang aan te passen gaan nog verder. Klik weer op Werkbalk Snelle toegang aanpassen en kies in het menu voor Meer opdrachten. Hier ziet u aan de rechterkant de functies op de werkbalk Snelle Toegang en links een overzicht van alle functies in de Office-applicatie die u nu hebt geopend. U kunt links iedere gewenste functie selecteren en hem dan via Toevoegen op de werkbalk Snelle toegang plaatsen. Via het drop-downmenu bij Kies opdrachten uit kunt u zoeken naar alle opdrachten binnen delen van het Lint, of een macro selecteren. Bent u tevreden met de aanpassingen, dan sluit u het menu via OK.

Ook minder bekende functies kunnen aan de werkbalk Snelle toegang worden toegevoegd.
11. Volgorde
De volgorde waarin de functies op de werkbalk Snelle toegang staan is misschien niet erg belangrijk voor het gebruik ervan, maar wel om ze te kunnen vinden. Het kan handig zijn om de functies met betrekking tot een bestand, zoals openen en opslaan of het invoegen van een tabel, op de werkbalk Snelle toegang te groeperen. Klik weer op Werkbalk Snelle toegang aanpassen en kies in het menu voor Meer opdrachten. Selecteer nu rechts, in de lijst met functies op de werkbalk Snelle toegang, een functie en schuif deze binnen de lijst Omhoog of Omlaag. Omhoog betekent meer naar links op de werkbalk, omlaag betekent meer naar rechts.

Bepaal zelf de indeling van de werkbalk Snelle toegang.
12. Schotten
Behalve het in de gewenste volgorde zetten van functies, is het ook handig om de indeling nog duidelijker te maken door tussen de verschillende functiegroepen schotjes te plaatsen. Open weer de bewerkingspagina van de werkbalk Snelle toegang en kies in de kolom waar alle functies staan de opdracht . Voeg hem via Toevoegen toe aan de werkbalk en zet hem daarna op de juiste plek via Omhoog of Omlaag.

Met tussenschotjes wordt de indeling van de werkbalk Snelle toegang een stuk overzichtelijker.
13. Functie toevoegen
'Drag en drop' wordt helaas niet ondersteund bij het aanpassen van de werkbalk Snelle toegang. Toch is er wel een handigheidje dat het toevoegen en indelen versnelt. Wilt u een functie toevoegen, dan kunt u eerst in de lijst rechts de plek selecteren waar die functie op de werkbalk moet komen. Selecteer vervolgens in de linkerkolom de functie en klik op Toevoegen. De functie komt dan onder (!) de locatie terecht waar de muis in de rechterkolom staat.

Een functie komt sneller op de gewenste plek terecht door hem gericht in te voegen.
Het Lint
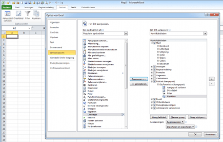
14. Aanpassen
De tips waarmee u de werkbalk Snelle toegang aan kunt passen kunt u bijna één op één gebruiken voor veranderingen aan het Lint, met één grote uitzondering. Het is niet mogelijk de standaarddelen van het Lint aan te passen. U kunt wel nieuwe onderdelen toevoegen. Open via Bestand de Opties en klik op Lint aanpassen. U herkent direct de twee kolommen, waarbij rechts in plaats van de werkbalk Snelle toegang een overzicht van het Lint staat . Links ziet u wederom alle mogelijke opdrachten.

De mogelijkheid om het Lint aan te passen is nieuw in Office 2010.
15. Onderdeel hernoemen
Wilt u een onderdeel van het Lint van een andere naam voorzien, selecteer het dan in de rechterkolom en klik op Naam wijzigen. Typ de nieuwe naam in voor dat onderdeel van het Lint en bevestig met een druk op Enter of een klik op OK.

Geef onderdelen van het Lint een andere naam, zodat u ze beter herkent.
16. Onzichtbaar maken
U kunt delen van het Lint onzichtbaar maken. Haal het vinkje voor een onderdeel weg en klik vervolgens op OK. Standaard staat bijvoorbeeld het onderdeel Ontwikkelaars al uit. Wilt u een onzichtbaar onderdeel juist op het Lint zien? Plaats er dan een vinkje bij in het selectievak en klik op OK.

Maak delen van het Lint zichtbaar of juist onzichtbaar.
17. Delen toevoegen
Wilt u een tabblad met een eigen selectie van functies toevoegen aan het Lint, dan kan dat. Klik eerst op Nieuw tabblad. Selecteer de nieuwe vermelding in de lijst en pas de naam aan. Klik dan op de nieuwe groep die standaard op een tabblad wordt gemaakt en klik op Naam wijzigen. U kunt nu een pictogram selecteren en onderin het venster de weergavenaam aanpassen. Bevestig via OK. Selecteer nu functies in de linkerkolom en voeg ze via Toevoegen toe aan uw eigen deel op het Lint. Als u klaar bent, klikt u ter bevestiging op OK.

U kunt een eigen onderdeel maken op het Lint, waar al uw eigen favoriete functies in zijn ondergebracht.
18. Volgorde aanpassen
Net als bij de werkbalk Snelle toegang kunt u ook de plaatsing van de onderdelen van het Lint aanpassen, zodat ze nog beter toegankelijk zijn. Selecteer in de rechterkolom het betreffende onderdeel en bepaal via Omhoog of Omlaag hoever naar links of naar rechts op het Lint het onderdeel komt te staan.
19. Terug naar standaard
Is het aanpassen van het Lint niet goed gegaan en wilt u 'terug naar af', dan klikt u in het onderdeel Opties, Lint aanpassen op Beginwaarden en kiest u voor Alle aanpassingen opnieuw indelen. Dat is de cryptische omschrijving waarmee Microsoft bedoelt dat alle wijzigingen in het Lint ongedaan worden gemaakt, zodat u terugkeert bij het oorspronkelijke Lint. Bevestig de opmerking dat alle aanpassingen aan het Lint en (!) de werkbalk Snelle toegang ongedaan moeten worden gemaakt, door op Ja te klikken.

U kunt altijd terugkeren naar het oorspronkelijke Lint en naar de ongewijzigde werkbalk Snelle toegang.



