Wat gaan we doen?
Lukt het niet om een bestand te verwijderen omdat Windows steevast aangeeft dat het bestand in gebruik is, of het bestand keert steeds terug? Wij helpen je het bestand alsnog te verwijderen.
- Processen beindigen in taakbeheer
- Verwijderen met de opdrachtprompt
- Extra tools om bestanden te verwijderen
- Wil je meer verwijderen, lees dan: Windows 11 en programma's verwijderen: zo doe je dat
Er bestaan verschillende oorzaken voor het niet kunnen verwijderen van een bestand. De meestvoorkomende oorzaak is dat het bestand in gebruik is door een programma. Je probeert bijvoorbeeld een Word-document van het bureaublad te verplaatsen naar de prullenbak, terwijl het nog is geopend in de tekstverwerker. Dan is de optie eenvoudig: sluit het geopende bestand en probeer het opnieuw.
Vervelender wordt het als je niet weet in welk programma het document is geopend of wanneer Windows een andere melding geeft voor het niet kunnen verwijderen van een bestand. Gelukkig zijn er dan meerdere oplossingen. Die zijn uiteraard niet alleen van toepassing op vervelende bestanden, maar ook op hele mappen.
Taakbeheer
Taakbeheer is een waardevol onderdeel bij het proberen te verwijderen van een bestand. Het geeft een overzicht van alle programma’s die zijn geladen. Je opent taakbeheer met Ctrl+Shift+Esc. Op de tab Processen vind je een overzicht van alle geopende programma’s. Zie je geen uitgebreid overzicht, klik dan in Windows 10 eerst op Meer details of in Windows 11 rechtsboven op Weergeven en vervolgens op Alles uitvouwen.
Meldt Windows dat een bepaald bestand niet kan worden gesloten, omdat het is geopend in een programma? Zoek dan het betreffende programma op en klik erop met de rechtermuisknop. Kies Beëindigen. Alle vensters van het programma worden nu gesloten. Probeer het bestand opnieuw te verwijderen.
Soms is het geen programma, maar een proces dat het bestand gijzelt. Dit merk je als je het programma hebt gesloten en het bestand alsnog in gebruik is. Gebruik taakbeheer om het proces te sluiten. Op de tab Processen in Windows 10 zoek je in de sectie Achtergrondprocessen naar het proces dat bij het programma hoort. In Windows 11 zie je de optie in de linkerbalk aan de zijkant van het venster onder Details.
Bijvoorbeeld: je kunt een Word-document niet sluiten. Sluit eerst Word. Is het programma daarna alsnog in gebruik, dan sluit je via Achtergrondprocessen of Details ook de bijbehorende Word-processen (Winword.exe).
Verkenner aanpassen
Windows Verkenner biedt de mogelijkheid om elk venster als apart proces te openen. In het verleden werd deze optie vaak aangevinkt om Windows stabieler te maken. Loopt één geopend venster bijvoorbeeld vast, dan blijven de andere vensters onaangetast als je deze in een apart proces hebt laten openen. Zijn de vensters in hetzelfde proces geopend, dan worden zij allemaal gesloten.
De instelling met voor elk venster een apart proces, kan problemen geven bij het verwijderen van een bestand. Schakel daarom de optie uit. Open Windows Verkenner (Windows-toets+E) en kies in Windows 10 voor de tab Beeld of in Windows 11 voor de drie verticale puntjes. Kies in beide versies van Windows dan voor Opties en klik op de tab Weergave. Verwijder het vinkje bij Mapvensters in een afzonderlijk proces openen. Klik op OK. Probeer het bestand hierna alsnog te verwijderen.
Voorbeeldweergave uit
Ook de voorbeeldweergave kan roet in het eten gooien op het moment dat je een bestand probeert te verwijderen. De voorbeeldweergave is actief in Windows Verkenner en toont een voorbeeld van een geselecteerd bestand, zodat je het niet hoeft te openen om te bekijken.
In de verkenner open je in Windows 10 de tab Beeld of in Windows 11 de tab Weergeven (2x) en klik je op de knop Voorbeeldvenster. Controleer of de voorbeeldweergave rechts in het venster is verdwenen. De toetsencombinatie Alt+P laat de voorbeeldweergave ook verdwijnen.
Schijfopruiming
Sommige bestanden die zijn bedoeld voor het besturingssysteem, kun je met geen mogelijkheid verwijderen. Dan biedt een schijfopruiming uitkomst. Open het Startmenu en typ Schijfopruiming. Klik op Schijfopruiming en kies een schijf. In het hoofdvenster klik je op Systeembestanden opschonen. De scan wordt opnieuw – maar nu uitgebreider – uitgevoerd. In het resultatenvenster plaats je vinkjes bij Tijdelijke bestanden. Klik op OK.
Opdrachtregel
Voor de iets meer gevorderde gebruiker is de opdrachtregel een handig alternatief om vervelende bestanden alsnog te verwijderen. Het is hiervoor nodig om het volledige pad naar het betreffende bestand te gebruiken. Dat kan met de verkenner. In de verkenner blader je naar het bestand dat je graag wilt verwijderen. Het volledige pad wordt in de adresbalk getoond. Dubbelklik erop om het pad te selecteren, klik erop met de rechtermuisknop en kies Kopiëren.
Open de opdrachtregel via het Startmenu. Typ Opdrachtprompt en klik met de rechtermuisknop op het zoekresultaat Opdrachtprompt. Kies Als Administrator uitvoeren. Op de opdrachtregel typ je het volgende: Cd <pad>. Om <pad> te gebruiken, klik je met de rechtermuisknop op de positie waar het pad moet komen. Het wordt direct ingevoegd. Bevestig met een druk op Enter.
Sluit nu het proces van de verkenner, om de kans op succes te vergroten. Open het eerdergenoemde taakbeheer en klik met de rechtermuisknop op Windows Verkenner. Kies Beëindigen. In het venster van de opdrachtregel typ je: Del <“bestandsnaam”>. Bijvoorbeeld: Del “administratie.docx”. Druk op Enter. Grote kans dat het bestand nu wél wordt verwijderd. Start hierna het afgesloten bestandsproces weer op. In taakbeheer kies je Bestand, Nieuwe taak uitvoeren. Typ Explorer.exe en klik op OK.
Veilige modus
Door Windows in de veilige modus op te starten, vergroot je de kans dat je het bestand alsnog kunt verwijderen. De veilige modus start Windows namelijk in een zo opgeruimd mogelijke omgeving op en voorkomt daarmee dat er programma’s automatisch worden geladen (en daarna je bestand of map in gijzeling nemen).
Open het instellingenvenster: klik op start en klik op het tandwieltje links, of gebruik de toetsencombinatie Windows-toets+I. Ga naar Bijwerken en beveiliging, Systeemherstel. Bij Geavanceerde opstartopties klik je op de knop Nu opnieuw opstarten. Kies bij het opstarten om Windows te laten starten in de veilige modus. Direct na het opstarten verwijder je het bestand alsnog.
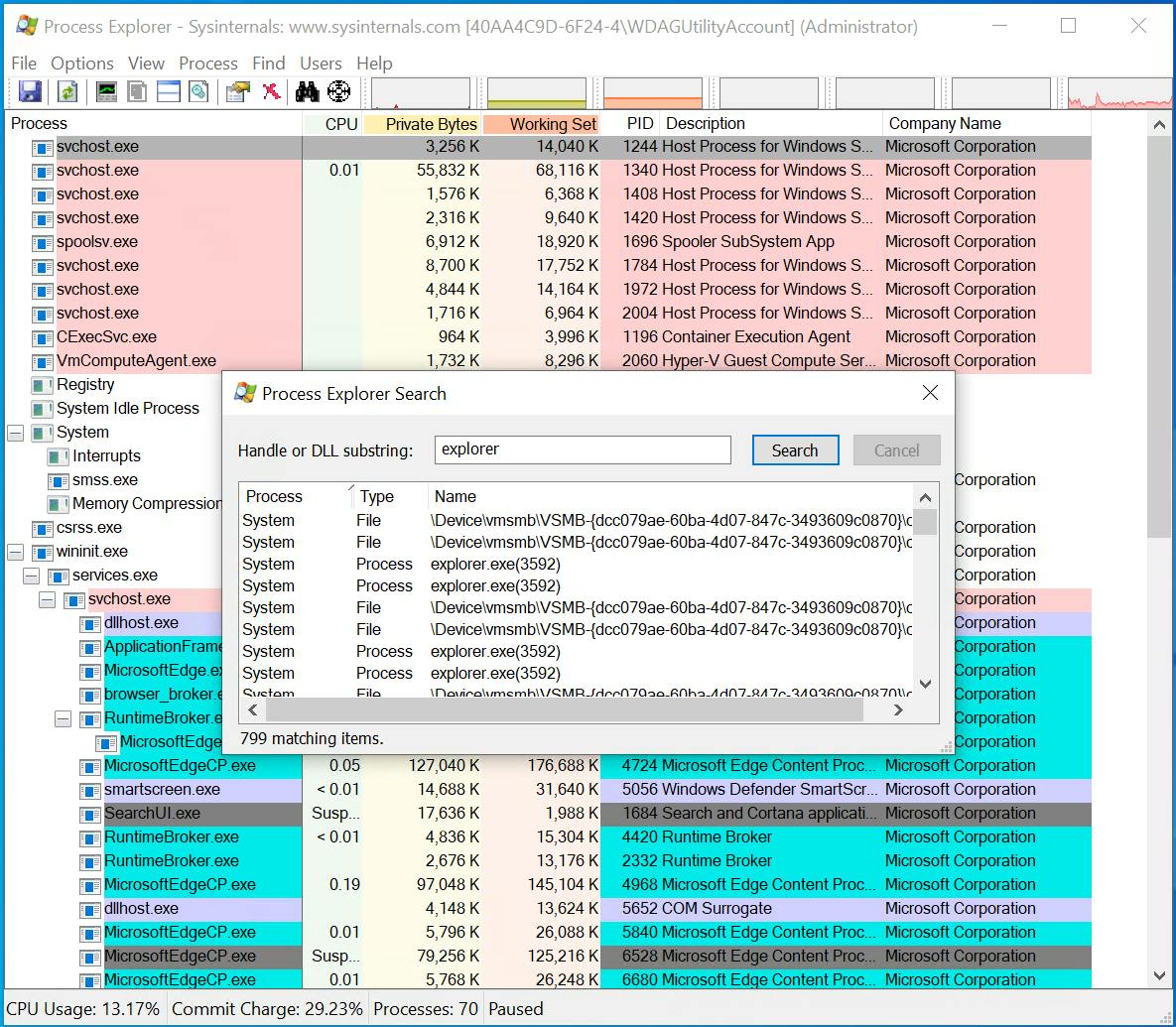
Probeer Process Explorer of LockHunter
Lukt het verwijderen van het bestand nog niet? Er bestaan veel externe hulpjes die het probleem helpen oplossen. Met Process Explorer – afkomstig van Microsoft zelf – bepaal je welk programma of welk proces een bestand of map heeft geopend. Download de nieuwste versie van Process Explorer hier. Je mag het programma gratis gebruiken.
Pak alle gecomprimeerde bestanden uit voordat je met Process Explorer aan de slag gaat. Na installatie open je het door te dubbelklikken op Procexp64.exe. In het hoofdvenster vind je alle processen die momenteel actief zijn. Om te achterhalen welke programma of welk proces een bestand in gebruik heeft, gebruik je de ingebouwde zoekfunctie van Process Explorer.
Kies voor File, Find Handle or DLL. Ook kun je klikken op het pictogram met de verrekijker. In het vak Handle or DLL substring typ je de bestandsnaam. Klik hierna op Search. Het zoeken kan even duren: Windows laadt op de achtergrond een flinke hoeveelheid processen. In het resultatenvenster kijk je bij Process welke programma’s of processen je bestand of map gegijzeld houden. Open vervolgens taakbeheer en beëindig deze programma’s.
LockHunter helpt ook te bepalen welk programma een bestand in gebruik heeft en integreert nauw in de gebruikersomgeving van Windows. Klik met de rechtermuisknop op het bestand en kies What’s locking this file. Er verschijnt een overzicht van programma’s en processen die het bestand opeisen. Vervolgens heb je meerdere opties, zoals het ontgrendelen van het bestand en het verwijderen van het bestand.
Klik op Other voor extra functies. Met Delete At Next System Restart verwijder je het probleembestand nadat Windows opnieuw is gestart. Met Unlock & Rename kun je het bestand direct een nieuwe naam geven. Met Unlock & Copy kun je het bestand kopiëren. Klik op More details om te controleren of er aanvullende informatie over het proces is. Je mag LockHunter gratis gebruiken. Let er tijdens de installatie op dat het programma niet ongevraagd andere programma’s mee-installeert.
Voorzichtigheid bij het gebruik van LockHunter is geboden. Voordat je een bestand verwijdert, zorg je dat je zeker weet dat het hier niet gaat om een onmisbaar (systeem)bestand. Verwijder je per ongeluk een verkeerd bestand, dan kan dit leiden tot een beschadigd systeem.
Eigenaarschap
Problemen met het eigenaarschap (of beter bekend ‘ownership’) van bestanden, komen in Windows tenslotte ook geregeld voor. Je kunt bijvoorbeeld een bestand of map niet verplaatsen of kopiëren, omdat Windows vindt dat je daarvoor niet de juiste rechten hebt. Dit gebeurt bijvoorbeeld wanneer je werkt met een bestand dat door een andere gebruiker is aangemaakt, maar nadat deze gebruiker van het systeem is verwijderd. Door het bestand jezelf ‘toe te eigenen’, verhelp je het probleem.
Open de verkenner en blader naar de map of het bestand waarvan je het eigenaarschap wilt claimen. Klik met de rechtermuisknop op het item en kies Eigenschappen. Op de tab Beveiliging klik je op Geavanceerd. Het venster met geavanceerde beveiligingsinstellingen verschijnt. Klik nu op Wijzigen. Je vindt deze optie op de regel Eigenaar, bovenin het venster. Klik op Geavanceerd en kies de gebruikersaccount waarmee je toegang wilt krijgen tot het bestand of de map. Klik op OK en sluit deze vensters.
Klik nu weer met de rechtermuisknop op het bestand of de map en kies Eigenschappen. Kies de tab Beveiliging en klik op Geavanceerd. Klik op Toevoegen. Klik op Een principal selecteren en selecteer de account waarmee je toegang wilt krijgen tot het bestand. Klik op OK en zet bij Basismachtigingen een vinkje bij Volledig beheer. Klik op OK. Om deze instelling ook te laten gelden voor alle submappen, zet je een vinkje bij Alle machtigingsvermeldingen op onderliggende objecten vervangen door overneembare machtigingsvermeldingen van dit object. Bevestig met OK.

















