
1. Printplaatje
De Raspberry Pi is in feite niet veel meer dan een printplaatje met daarop een aantal basale computeronderdelen. Het apparaatje is zo ontworpen dat hij zo min mogelijk plek inneemt en nauwelijks energie verbruikt. Daarbij hebben de makers hun uiterste best gedaan om hem zo goedkoop mogelijk te houden. Ondanks die strenge eisen is het gelukt om van de Raspberry Pi een minicomputer te maken die allerlei taken prima kan uitvoeren, zoals het serveren van muziek, video's en foto's. Voor onze mediaserver gebruiken we Model B omdat deze meer geheugen heeft dan Model A (512 in plaats van 256MB) en beschikt over een netwerkaansluiting; handig voor het aansluiten van een NAS of het op afstand beheren van de Raspberry Pi. Model B is via diverse webshops te koop.

De Raspberry Pi wordt standaard 'kaal' opgeleverd. Dat betekent dat hij geen opslaggeheugen heeft en dat u zelf voor een sd-kaart (minimaal 2 GB) moet zorgen die gaat dienen als ‘harde schijf’. Ook een voeding (micro-usb) ontbreekt en moet los worden aangeschaft. Bij veel verkooppunten van de Raspberry Pi worden ook kleine behuizingen verkocht, die het fragiele printplaatje wat meer bescherming bieden.
2. Softwaredownloaden
Omdat de Raspberry Pi zelf geen opslaggeheugen heeft, ontbreekt ook het besturingssysteem – dat moet u zelf op de sd-kaart installeren. Inmiddels zijn er al flink wat systemen beschikbaar voor installatie op de Raspberry Pi. Omdat we de mini-pc gaan inzetten als mediaserver, gebruiken we Raspbmc; een Linux-distributie die is gebaseerd op Debian en speciaal is gemaakt om de populaire opensource-mediacenter XBMC te draaien. Op www.raspbmc.com/download kunt u een kant-en-klare installer voor Windows 2000, XP of 7 downloaden die het installeren van Raspbmc op de sd-kaart vergemakkelijkt.
3. Raspbmc installeren
Plaats de sd-kaart in uw pc en open setup.exe uit het gedownloade zip-bestand. Het programma waarschuwt u direct: alle data wordt gewist voor de installatie van Raspbmc. Daarom is het zaak om in het hoofdvenster van de Raspbmc Installer de juiste schijf te kiezen. Vink de sd-kaart aan in de lijst. Van de opties daaronder hoeft u alleen 'I accept the license agreement' te selecteren. Met een druk op 'Install' worden de installatiebestanden voor Raspbmc vervolgens gedownload en op de sd-kaart geplaatst.
. Eerste keer starten
Plaats nu de sd-kaart in de Raspberry Pi, sluit het apparaat (bij voorkeur via hdmi) aan op uw televisie, verbind hem via de lan-poort met het thuisnetwerk en sluit de voeding aan. De Raspberry Pi heeft geen aan-/uitknop en start bij het inpluggen van de micro-usb-adapter direct. In de vorige stap is alleen de installatiesoftware van Raspbmc op de sd-kaart gezet. De eerste keer dat Raspbmc wordt gestart, wordt het systeem dan ook verder geïnstalleerd. Dit kan enige tijd duren omdat het hele besturingssysteem moet worden gedownload en geconfigureerd. Na enkele malen opnieuw starten, is de installatie bijna voltooid en start XBMC. Er moeten echter nog wat instellingen worden gedaan, dus het is handig om een usb-toetsenbord aan te sluiten. Met een beetje geluk wordt de afstandsbediening van uw tv automatisch herkend en kunt u XBMC ook vanaf de bank configureren. De eerste instelling is de taalkeuze, waarna het systeem klaar is voor gebruik.
5. Media toevoegen
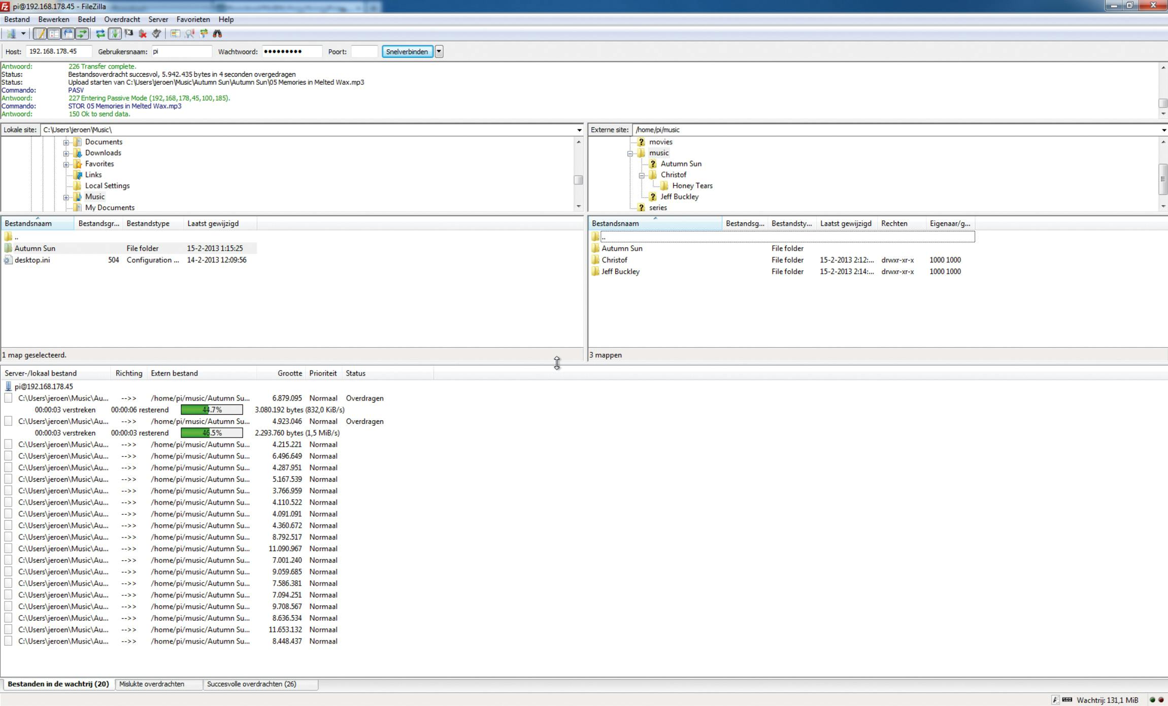
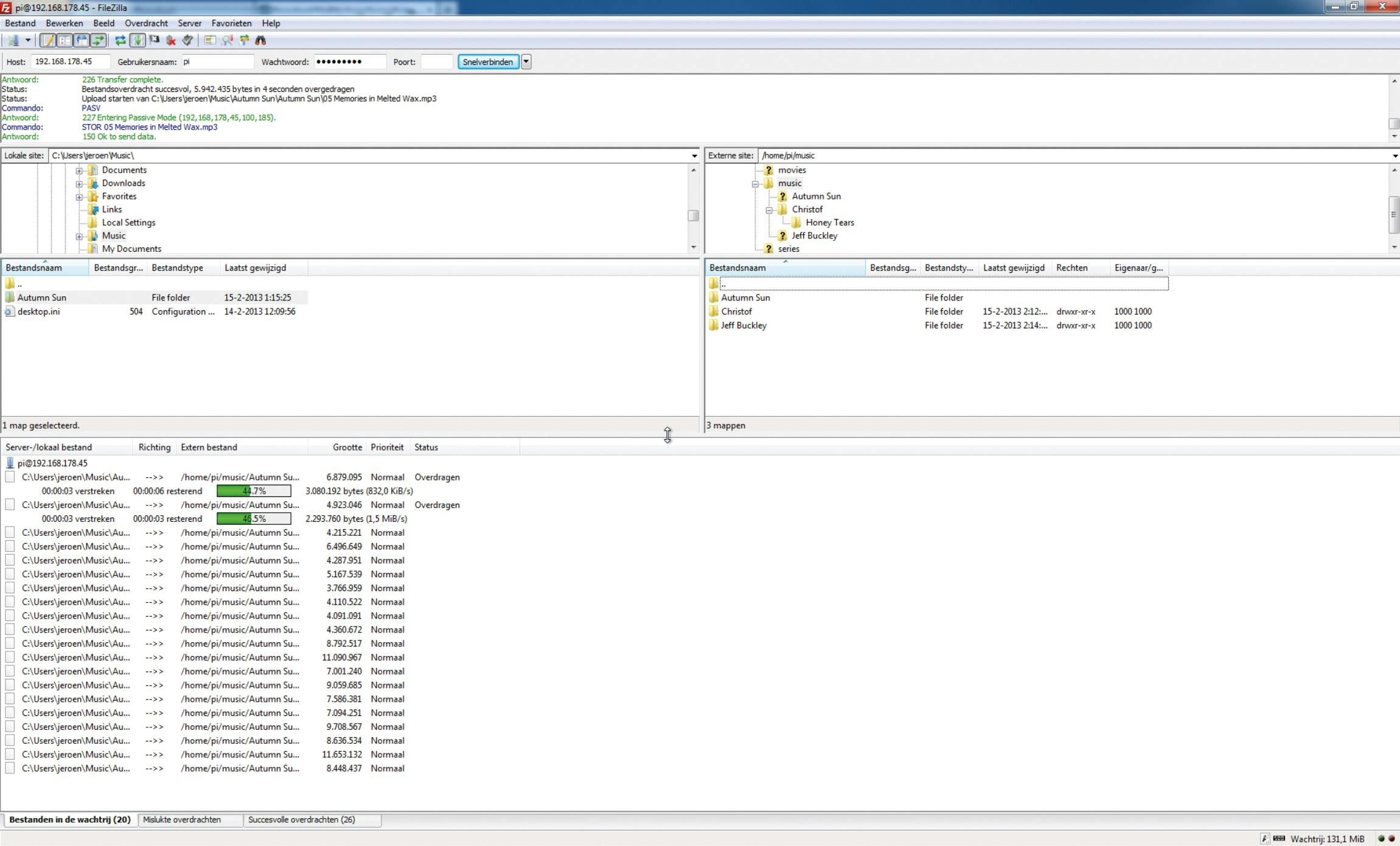
Een mediacenter is niets zonder media. Tijd dus om wat films en muziek toe te voegen aan XBMC. Dit kan op verschillende manieren. Als er nog voldoende ruimte is op de sd-kaart, is het mogelijk om via ftp bestanden vanaf uw computer op de Raspberry Pi te zetten. Hiervoor hebt u het ip-adres van de Raspberry Pi nodig. Dit kunt u vinden in XBMC onder het menu Systeem en vervolgens onder Systeeminformatie op het tabblad Overzicht. Dit ip-adres is het hostadres voor de ftp-verbinding. De standaard gebruikersnaam van Raspbmc is pi, met als wachtwoord raspberry. Eenmaal ingelogd, bent u in de thuismap van gebruiker pi beland. Hier kunt u zelf mappen aanmaken voor bijvoorbeeld films of muziek en daarin de mediabestanden vanaf uw pc kopiëren. Een alternatief is om een foto's, video's of muziek op een usb-stick of externe harde schijf te zetten en deze vervolgens op de Raspberry Pi aan te sluiten.
6. Toevoegen aan bibliotheek
Als het ftp'en is voltooid of u heeft een externe schijf aangesloten, moet u XBMC nog laten weten waar het de mediabestanden kan vinden. Stel, u wilt muziek toevoegen aan de bibliotheek van XBMC. Ga dan naar Muziek, Bestanden. In het geval van een externe usb-schijf is deze al direct opgenomen in de lijst van locaties. Hebt u bestanden via ftp overgezet, kies dan Locatie toevoegen. In het scherm dat nu verschijnt, kiest u Bladeren en selecteert u Startmap en vervolgens de map waar uw muziek staat. Open de map en druk op OK. Vervolgens is het nog mogelijk om de naam van deze locatie aan te passen en via nog een keer OK is de map met muziek toegevoegd als snelkoppeling.
Selecteer vervolgens de usb-schijf of de nieuwe snelkoppeling en druk op de C-toets. In het menu dat verschijnt, kiest u voor Aan bibliotheek toevoegen. XBMC scant nu de geselecteerde locatie en gaat op internet op zoek naar albuminformatie en -afbeeldingen. Vervolgens kunt u in het Muziek-menu direct uw favoriete muziek afspelen.
Op een soortgelijke manier voegt u ook video's toe. Deze kunnen ook aan de bibliotheek worden toegevoegd en als XBMC de bestanden herkent, verschijnen de video's automatisch in de menu's Films of TV-series.
Tips en trucs
Het is mogelijk de Raspberry Pi ook via een wifi-dongle met uw netwerk te verbinden. Voor de installatie van Raspbmc is echter een vaste verbinding vereist. De wifi-verbinding configureren kan via Programma's, Raspbmc Settings en Network Configuration. Als uw films op een nas staan en u wilt deze via wifi op de Raspberry Pi afspelen, kan deze echter gaan haperen omdat de wifi-dongle te veel energie opslokt.
Er zijn diverse plugins beschikbaar die nieuwe mogelijkheden toevoegen aan XBMC. Zo is er een addon om de NOS-journaals terug te kijken en eentje voor video's van Youtube. De plugins zijn te installeren via het submenu Add-on onder Video's, Muziek en Afbeeldingen.
Het is met XBMC ook mogelijk om films vanaf dvd-images te lezen. Volgens de makers van de Raspberry Pi is het apparaat echter onder andere zo goedkoop omdat licenties (zoals mpeg-2 voor video-dvd's) die in veel apparaten standaard zijn opgenomen, niet bij de worden geleverd. Via de website van Raspberry Pi, www.raspberrypi.org, kunnen deze los worden aangeschaft. Naast mpeg-2 kunt u er ook de VC-1-licentie kopen voor het afspelen van Silverlight-streams van Uitzending Gemist.
Tekst: Jeroen van de Nieuwenhof

















