In dit artikel staan geen uitvoerige tests en stevige argumenten die moeten aantonen dat deze of gene antivirussoftware voor jouw systeem de meest aangewezen keuze is. Sites als die van de onafhankelijke organisaties AVTest en AV Comparatives kunnen hier een leidraad zijn, maar wij gaan ervan uit dat je op jouw systeem al een up-to-date en betrouwbaar antiviruspakket draait. Hier focussen we ons vooral op (gratis) tools die je wellicht kunnen helpen wanneer het ernaar uitziet dat je antivirusprogramma gefaald heeft. je zult merken dat ons gereedschap behoorlijk divers is.
Process explorer
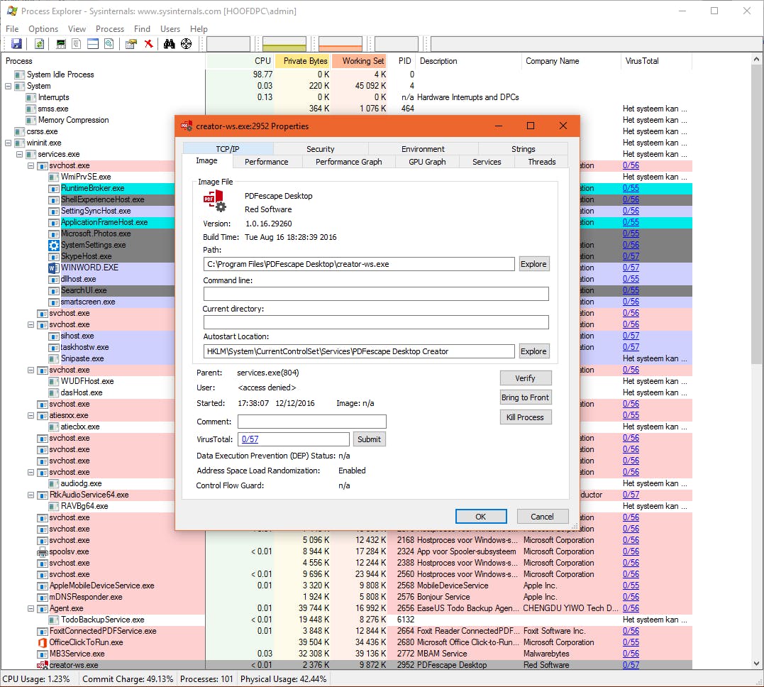
Je hebt een vaag vermoeden dat je systeem gecompromitteerd is: je merkt bijvoorbeeld dat er soms verdacht veel schijfactiviteit optreedt ook op momenten dat je zelf niet op je systeem actief bent. Het Windows taakbeheer kan wellicht al enige aanwijzingen geven, maar Process Explorer geeft nog veel meer informatie prijs. Standaard krijg je een lijst van alle actieve processen te zien inclusief kleurcodes (zie bij Options / Configure Colors).
Het overzicht is hiërarchisch, wat onder meer inhoudt dat je ook de actieve componenten van de diverse svchost.exe-instanties kunt zien. Via Properties in het contextmenu kun je nog veel meer informatie opvragen: op het tabblad Image lees je onder meer het pad en de autostart-locatie van het geselecteerde item af, en het tabblad TCP/IP vertelt je welke netwerkconnecties het proces in gebruik heeft.
Handig is ook dat je bij elk proces kunt aflezen of het virusvrij wordt geacht (zie kadertekst: Online virusscan). Wil je in realtime weten welk proces voor hoeveel schijfactiviteit zorgt, houd de muispijl dan even boven het I/O-vakje op de knoppenbalk. Je krijgt dan de naam te zien van het proces evenals het aantal geschreven en gelezen bytes.
PC Hunter
Het portable programma PC Hunter heeft wel wat gemeen met het eerder genoemde Process Explorer, maar deze tool gaat duidelijk verder dan het opsommen van de actieve processen. Er zijn bijvoorbeeld nog tabbladen met een register- en bestandsviewer, met een lijst van alle autostarts, actieve netwerkverbindingen, kernelmodules en ring0/ring3-hooks. Op het tabblad Other kun je onder meer nog een lijst met bestandsassociaties en firewallregels opvragen. Op het tabblad Examination geef je zelf aan welke van deze informatie je in een tekstrapport wil zien verschijnen en eventueel ook exporteren.
Het programma biedt (vanuit het tabblad Setting) bovendien een paar functies aan waarmee je bepaalde processen (tijdelijk) kunt blokkeren, zoals het creëren van een proces, registersleutel, thread of bestand, of het laden van een driver. PC Hunter is echter vooral informatief bedoeld. Wat je met bepaalde items wilt doen en hoe, is jouw keuze.
De website van het programma (www.epoolsoft.com) is helemaal in het Chinees en daarom kun je de software rechtstreeks downloaden via onderstaande url, uitgepakt levert dat zowel een 32- als een 64bits-executable op.
Active disk Disk Editor
Er zijn best wel wat virussen die zich (deels) in speciale schijfsectoren nestelen waar Windows je via de normale I/O-operaties geen toegang toe geeft. Denk aan boot records zoals de MBR (op de eerste fysieke sector) of aan sectoren die tussen de MBR en de eerste volume-bootrecord liggen. Met een speciale fysieke sectoreditor als Active@ Disk Editor krijg je echter low-level toegang tot je complete schijf. Overigens doen beide tools ook dienst als hex-viewer van willekeurige bestanden (zodat je bijvoorbeeld kunt nagaan of alles wel koosjer is met een of ander uitvoerbaar bestand).
Nemen we Active@ Disk Editor als voorbeeld. Om specifieke schijfstructuren te bestuderen klik je op Explore My Computer, waarna je de gewenste schijf(partitie) selecteert en de knop Open in Disk Editor indrukt. Normaliter beland je nu automatisch in de bootsector van je logische schijf(partitie). Echter, vanuit het linkerpaneel, bij Templates, kun je in het uitklapmenu snel ook een andere schijfstructuur inspecteren, zoals Master Boot Record, GUID Partition Table, NTFS MFT File Record, enz. Wijzigingen aanbrengen kan ook via Edit / Allow Edit Content – op voorwaarde weliswaar dat je heel goed weet waar je mee bezig bent!
HijackThis
Er zijn ook tools die er specifiek op gericht zijn systeemlocaties te analyseren waarop malware het vaak heeft gemunt. Te denken valt aan het register, het hosts-bestand (je lokale DNS, zeg maar), BHO’s, Svchost.exe-modules, services, enz. Een al wat oudere tool die het echter nog altijd doet is Trend Micro HijackThis te starten als administrator. Zodra je de knop Do a system scan and save a logfile indrukt, analyseert de tool enkele kwetsbare systeemlocaties en toont deze vervolgens alle gevonden items. Let wel, deze items zijn niet noodzakelijk malware-sporen! Het is aan jou om na te gaan of er verdachte items tussen zitten.
Geselecteerde items kun je via Fix checked laten verwijderen (en via Config / Backups desnoods nog snel terughalen). Twijfel je, kopieer dan de complete inhoud van het automatisch gegenereerde logbestand naar het klembord, plak die in het formulier op www.hijackthis.de en klik op Analyze. Even later krijg je een interpretatie van je logbestand te zien: die kan je op weg helpen, maar neem niet alle aanbevelingen zonder meer over!
Freefixer
Een recentere tool, die nog grondiger te werk gaat, is FreeFixer, die je eveneens als administrator opstart. Met de knop Start scan zet je de analyse in gang en die kan flink wat tijd in beslag nemen. Na afloop krijg je een mooi overzicht van alle resultaten, gegroepeerd volgens locatie (zoals LAN Proxy Settings, TCP/IP Settings, Browser Helper Objects, Registry Startups, Scheduled Tasks, Processes, enzovoort). Groen gekleurde items beschouwt FreeFixer als veilig. Items die afwisselend grijs en wit zijn gekleurd, zijn niet meteen bekend bij de tool. Bij veel items kun je echter online meer feedback opvragen via more_info. Plaats een vinkje bij items die je niet wenselijk acht en druk dan op de Fix-knop. Let wel, bij twijfel laat je een item maar beter ongemoeid! Immers, bij de gratis versie van FreeFixer worden verwijderde items niet eerst in quarantaine geplaatst. Weg is hier dus echt wel weg.

Malwarebytes Antimalware en Emsisoft Emergency Kit
We schreven het al: geen enkele antivirustool is feilloos. Je loopt dus altijd het risico dat malware door de mazen van het net glipt. Heb je inderdaad het vermoeden dat er iets niet koosjer is, dan is het altijd een goed idee er een tweede (derde, …) mening bij te halen. Dat doe je bij voorkeur in de vorm van een on-demand tool (die zich dus niet resistent in het geheugen nestelt). Een degelijke, gratis tool is Malwarebytes Antimalware: de gratis versie detecteert en elimineert malware, spyware en rootkits, ook na de proefperiode van veertien dagen. Via Instellingen kun je desgewenst de realtime beveiliging uitschakelen (om conflicten met je eigen antivirussoftware te vermijden). Een scan uitvoeren doe je via Scannen / Start scan.
Een andere nuttige, maar minder bekende tool is Emsisoft Emergency Kit, die bovendien portable is (en dus geen installatie vereist). De werking is zeer eenvoudig. Controleer na het opstarten eerst of de virusdefinities wel up-to-date zijn; zo niet heb je dat met een muisklik geregeld. Daarna klik je op Scan, waarna een dual-enginescanner (Emsisoft en BitDefender) je systeem analyseert. Opteer bij voorkeur voor Malware Scan. Na afloop kun je gedetecteerde (en verdachte) objecten (automatisch) in quarantaine laten plaatsen om ze eventueel van daaruit definitief te verwijderen.
Kaspersky Rescue Disk
Sommige antimalwaretools (waaronder Malwarebytes Antimalware) maken zich wel sterk dat ze ook diep in het systeem genestelde malware kunnen detecteren en verwijderen, maar als je systeem al is gecompromitteerd kun je daar nooit zeker van zijn. Een betere aanpak is dan je systeem te starten vanaf een livemedium, zodat een eventueel geïnfecteerde Windows geen kans krijgt te starten, en van daaruit een virusscan uit te voeren.
Er bestaan verschillende live-antivirusdistributies (zie bijvoorbeeld www.tiny.cc/liveav), waaronder die van AVG, Avira, F-Secure, Bitdefender en Kaspersky. Deze laatste geniet onze voorkeur: die kan zowel in grafische als tekstmodus opereren, detecteert uiteenlopende malwaretypes, ondersteunt heuristische scanmethodes en kan infecties automatisch verwijderen. Het gedownloade iso-bestand naar cd branden kan eenvoudigweg vanuit Windows (klik het bestand met de rechtermuisknop aan en kies Schijfkopiebestand branden). Hoe je het op een live usb-stick krijgt, lees je in het kader.
Heb je de tool gestart, open dan eerst het tabblad My Update Center in het programmavenster en klik op Start update, zodat je met de nieuwste virusdefinities aan de slag gaat. Klik bij voorkeur ook het tandwielpictogram aan en zet het Security level bij voorkeur op High (Recommended for hostile environment). In het programmavenster zelf kun je dan vanuit het tabblad Objects Scan de gewenste items (schijven, mappen, …) selecteren, of toevoegen via Add, waarna je de eigenlijke scan start met Start Objects Scan.
AdwCleaner
Wanneer kennissen je om hulp en bijstand vragen omdat ‘hun systeem ongewenst gedrag vertoont’ is de kans groot dat het niet zozeer om echte malware gaat maar wel om adware, hardnekkige toolbars of pup’s (potentially unwanted programs). Veel antivirustools blijken niet in staat – of zijn er niet meteen op gericht – om die ondingen succesvol uit een systeem te halen. Daar zijn gelukkig meer gespecialiseerde tools voor, zoals ADwCleaner of Adware Removal Tool by TSA.
We raden je wel aan deze tools alleen te gebruiken als je daadwerkelijk last hebt van adware of aanverwanten. Creëer bij voorkeur ook eerst een systeemherstelpunt voor je hiermee aan de slag gaat: blijkt zo’n tool te overijverig, dan kun je altijd nog terugdraaien naar het eerder gemaakte herstelpunt. Beide tools werken op een vergelijkbare manier en zijn zeer gebruiksvriendelijk.
We nemen ADwCleaner als voorbeeld. Sluit alle programma’s af en start AdwCleaner op. Druk op de knop Scannen. Even later krijg je op diverse tabbladen (zoals Mappen, Register, Chrome, …) een overzicht van de aangetroffen problemen. Verwijder de vinkjes naast de items die je wil behouden en haal alle andere items weg met de knop Verwijderen. Na afloop zal je systeem herstarten en krijg je nog een logbestand te zien.

Tekst: Toon van Daele














