Al je e-mail op één plek met Mozilla Thunderbird

Sinds Windows Live Mail 2012 geen e-mailaccounts van Microsoft meer accepteert, zoek je wellicht naar een alternatief. Mozilla Thunderbird is de uitgebreidste e-mailclient van dit moment en daarom een logische keuze. Maar ook wanneer je geen Windows Live Mail gebruikte, is Thunderbird een waardevol programma om je e-mail mee af te handelen. Kortom, genoeg reden om eens nader kennis te maken met deze fraaie freeware.
1 Installatie
Thunderbird is beschikbaar voor meerdere besturingssystemen, namelijk Windows, OS X en Linux. Surf hiernaartoe om de juiste versie te downloaden en voer de installatie uit. Laat hierbij het vinkje staan voor Thunderbird als mijn standaard e-mailtoepassing gebruiken. Hierdoor opent het programma voortaan automatisch zodra je ergens op een e-mailadres klikt. Je kunt gerust kiezen voor de standaardinstallatie. Via Volgende en Installeren rond je de installatie af. Start de freeware vervolgens op. Lees ook: Zo voeg je extra e-mailaccounts toe in Windows 10 Mail.

2 Eerste keer
Als je Thunderbird voor de eerste keer opent, verschijnt er een dialoogvenster waarin je diverse zaken instelt. Geef aan of je e-mails door de zoekfunctie van Windows wilt laten indexeren, zodat je je mailberichten ook buiten het programmavenster kunt vinden. Kies voor Als standaard instellen. Je krijgt in het volgende scherm de gelegenheid om een nieuw e-mailadres aan te maken. Via Dit overslaan en mijn bestaande e-mailadres gebruiken vul je je bestaande e-mailadres in, bijvoorbeeld een hotmail.com- of outlook.com-adres. Vergeet niet om het juiste wachtwoord op te geven en bevestig met Doorgaan.
3 POP3 of IMAP?
Thunderbird benadert een online database om de servergegevens van je e-mailaccount te importeren. Je hebt meestal keuze om berichten via een POP3- of IMAP-server op te halen. Bij POP3 importeert Thunderbird alle berichten van de mailserver en bewaart ze lokaal op de schijf. Wanneer je met een ander apparaat de mailserver nogmaals benadert, zijn de berichten verdwenen. Om die reden kies je het beste voor IMAP. Dit protocol is in staat om verschillende apparaten met de mailserver te synchroniseren, zodat je overal toegang hebt tot dezelfde e-mails.

4 Serverinstellingen
De meeste e-maildiensten en internetproviders ondersteunen tegenwoordig zowel POP3 als IMAP, zoals Gmail, Ziggo, KPN, Outlook.com en Telfort. Helaas kiest Thunderbird niet in alle gevallen automatisch de juiste servers. Zo is het bij e-mailadressen van internetproviders soms nodig de juiste serveradressen zelf in te voeren. Kies voor Handmatige Configuratie, waarna je de inkomende en uitgaande server naar eigen inzicht aanpast. De juiste gegevens vraag je desnoods op bij de internetprovider. Je past daarnaast indien nodig de poortnummers aan. Let goed op of je digitale post via POP3 of IMAP wilt ophalen en bevestig met Gereed.
5 E-mail lezen
Als je een nieuw e-mailaccount hebt geconfigureerd, verschijnen alle berichten in Thunderbird. Klik maar eens op Postvak IN. Ongelezen berichten zijn vetgedrukt. Alle e-mails staan standaard op chronologische volgorde (van oud naar nieuw). Wil je recente berichten liever bovenaan weergeven. Klik dan bovenaan de kolom op Datum om de berichten van nieuw naar oud te sorteren. Klik op een onderwerpregel om de inhoud in het onderste deelvenster te bekijken. Wanneer je dubbelklikt, verschijnt de e-mail op een nieuw tabblad. Thunderbird blokkeert vanwege veiligheidsredenen afbeeldingen van externe weblocaties. Indien je de afzender vertrouwt, klik je achtereenvolgens op Opties / Externe inhoud in dit bericht tonen.
6 E-mail exporteren
Windows Live Mail slaat e-mails lokaal op. Gebruikte je altijd Live Mail als mailprogramma, dan wil je uiteraard alle bestaande berichten graag overhevelen naar Thunderbird om alles bij elkaar in één programma te hebben. Je regelt dat door de e-mails te exporteren. Ga in Windows Live Mail naar Bestand / E-mail exporteren / E-mailberichten. Je selecteert Microsoft Windows Live Mail en klikt op Volgende. Via Bladeren selecteer je een locatie op de harde schijf. Belangrijk is dat je een lege map kiest, dus maak die zo nodig eerst even aan. Klik op Volgende en bepaal welke mappen je wilt overzetten. Vanzelfsprekend selecteer je in ieder geval Postvak IN. Bevestig met Volgende en Voltooien.
Hoe verder?
Microsoft werkt Windows Live Mail 2012 al een tijdje niet meer bij. Toch waren er tot voor kort nog een heleboel mensen die deze gratis e-mailclient met plezier gebruikten. Vanaf 30 juni is het niet meer mogelijk om met dit programma e-mails van hotmail-, live-, msn- en outlook-adressen op te halen. Microsofts webmaildienst Outlook.com gebruikt sinds kort namelijk vernieuwde synchronisatietechnieken, waardoor het programma geen berichten van de genoemde domeinen meer kan importeren. Ook verzenden van e-mail is niet meer mogelijk. Overstappen naar een andere e-mailclient is daarom absolute noodzaak wanneer je een e-mailadres van Microsoft gebruikt.
7 E-mail importeren
In stap 6 heb je een lading eml-bestanden opgeslagen. Die ga je nu toevoegen aan Thunderbird. Open deze e-mailclient en blader op je systeem naar de map met eml-bestanden. Druk op Ctrl+A om alle mails te selecteren. Sleep de selectie vervolgens naar je postvak binnen Thunderbird en merk op dat de berichten in het overzicht verschijnen. Houd er rekening mee dat het even duurt voordat het programma alle gegevens heeft ingelezen.
8 Adresboek exporteren
Het adresboek van Windows Live Mail zet je eveneens eenvoudig naar Thunderbird over. Klik in Microsofts afgedankte e-mailprogramma linksonder op Contactpersonen. Kies daarna voor Exporteren / Bestand met door komma’s gescheiden waarden (.CSV). Je selecteert via Bladeren een plek op de harde schijf om het databestand te bewaren, waarna je klikt op Opslaan / Volgende. Selecteer de gegevens die je wilt exporteren, zoals de achternaam, het e-mailadres en het mobiele nummer. Bevestig met Voltooien. Er bevindt zich nu een csv-bestand op je harde schijf. Je opent dit bestand eventueel in Excel om te controleren of de contactgegevens daadwerkelijk aanwezig zijn.

9 Adresboek importeren
In Thunderbird klik je bovenaan op Adresboek en kies je achtereenvolgens voor Extra / Importeren. Je kiest in de wizard daarna voor Adresboeken. Als bestandstype selecteer je de optie Tekstbestand (LDIF, .tab, .csv, .txt). Wijs in het volgende scherm de locatie aan waar je het csv-bestand hebt opgeslagen. Om het opgeslagen csv-bestand te zien, selecteer je in het uitrolmenu achter Bestandsnaam de optie Kommagescheiden (*.csv). Via Openen bekijk je of de adresboekgegevens met de velden van Thunderbird overeenkomen. Gebruik zo nodig de knoppen Omhoog verplaatsen en Omlaag verplaatsen om alle velden goed te zetten. Klik als laatste op OK en Voltooien.
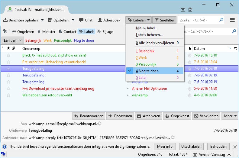
10 Labels
Bij een bomvolle mailbox zijn labels wel zo praktisch. Je geeft belangrijke of zakelijke e-mails hiermee een kleurtje, zodat je ze snel in het postvak terugvindt. Selecteer één of meerdere berichten. Klik bovenaan op Labels en maak een keuze. Met de standaardinstellingen kies je tussen Belangrijk, Werk, Persoonlijk, Nog te doen en Later. Via Nieuw label creëer je desgewenst een nieuw exemplaar. Bedenk een geschikte naam en koppel aan het label een kleur. Via de snelfilteropties aan de bovenzijde van Postvak IN sorteer je de inbox eenvoudig op de aanwezigheid van labels.

11 Zoekfunctie
Thunderbird heeft een krachtige zoekfunctie in huis om vliegensvlug gewenste e-mails op te sporen. Niet alleen de onderwerpregel maakt deel uit van de zoekactie, want de freeware controleert ook de inhoud van berichten. Typ in het zoekveld bovenaan een trefwoord en druk op Enter. De zoekresultaten verschijnen in een nieuw tabblad. Merk op dat je de resultaten middels het linkermenu kunt filteren op persoon, label en map. Klik bovenaan op het grafieklogo om te zien uit welke kalenderjaren de berichten afkomstig zijn.
12 Agenda
Net als je misschien wel van Windows Live Mail gewend bent, heeft ook Thunderbird een eigen agenda in huis. Zo bekijk je in het rechterdeelvenster welke afspraken er vandaag op de planning staan. Is er geen agenda te zien? Klik rechtsonder dan op Venster Vandaag om dit deelvenster te openen. Via Nieuwe gebeurtenis noteer je eenvoudig een nieuwe afspraak of activiteit. Vul hierbij alle details in, zoals de datum, het tijdstip en de locatie. Handig is om een herinnering in te stellen, zodat je de afspraak niet vergeet. Via Genodigden uitnodigen verstuur je een mailtje met alle agendadetails naar de betreffende contactpersonen. Klik op OK / Opslaan en sluiten.

13 Offline modus
In de offline modus werk je eenvoudig door terwijl je even niet verbonden bent met internet. Klik linksonder op het pictogram met de twee beeldschermen. Er verschijnt een melding of je berichten wilt downloaden voordat je definitief offline gaat. Op die manier zijn alle e-mails gewoon nog beschikbaar. Kies voor Nu downloaden wanneer je daarmee instemt. Ook het maken van nieuwe e-mails is zonder actieve internetverbinding geen enkel probleem. Klik in de menubalk op Opstellen en typ het mailtje. Na afloop kies je voor Later verzenden. Zodra je weer online bent, verstuurt Thunderbird direct de mails die je in de periode dat je offline was hebt aangemaakt.
14 Berichtenfilters
Wanneer je graag orde houdt binnen je inbox, maak je simpel berichtenfilters aan. E-mails die aan de opgegeven criteria voldoen, plaats je daarmee automatisch in een specifieke map. Open rechtsboven het menu (knop met drie horizontale streepjes) en navigeer naar Berichtenfilters / Berichtenfilters. Via Nieuw maak je een filter aan. Bedenk hiervoor een naam en bepaal aan welke regel(s) het berichtenfilter moet voldoen. Onder Deze acties uitvoeren geef je aan in welke map je de berichten wilt plaatsen. Sluit het dialoogvenster met OK.

Chatten
Naast een e-mailclient heeft Thunderbird ook een chatclient ingebouwd. Klik bovenin de menubalk maar eens op Chat. Met Beginnen bepaal je welke accounts je wilt toevoegen. Je hebt hierbij keuze tussen onder meer Google Talk, IRC en Twitter. Bij laatstgenoemde webdienst verschijnt je volledige tijdlijn in beeld. Houd er wel rekening mee dat Thunderbird om een wachtwoord vraagt. Kies desgewenst een alias en doorloop de resterende stappen om de chatclient te integreren. Is er geen verbinding mogelijk met je account? Het helpt meestal om Thunderbird te herstarten. In het geval van Twitter verschijnt er een apart pop-upscherm met het verzoek om je wachtwoord op te geven.
15 Add-ons
Dankzij de ondersteuning van add-ons voeg je eenvoudig extra functies toe. Ben je benieuwd naar het aanbod? Klik rechtsboven op de menuknop en kies voor Add-ons. Zoals je wellicht al gemerkt hebt, is er onder de naam Lightning al een extensie actief. Deze uitbreiding is verantwoordelijk voor de agenda binnen Thunderbird. Ga naar het onderdeel Add-ons verkrijgen en snuffel door het aanbod. Indien je vaak irritante reclame in je mailbox tegenkomt, is de add-on Adblock Plus interessant. Verder is het onder meer mogelijk om een alternatief adresboek, digitaal kladblok en talloze kleine handigheidjes te installeren. Open de bijbehorende pagina van een add-on en bevestig met Toevoegen aan Thunderbird / Nu installeren.
16 Thema’s
Net als iedere e-mailclient oogt de interface van Thunderbird ietwat saai. Je doet daar iets aan door een kleurrijk thema te installeren. Ga in het menu naar Add-ons / Add-ons verkrijgen. Helemaal rechtsonder kies je voor Alle volledige thema’s. De keuze is enorm! Rangschik het aanbod desgewenst op best beoordeelde thema’s. Heb je een fraai exemplaar gevonden? Klik op de naam en controleer of het thema ook voor jouw Thunderbird-versie beschikbaar is. Bekijk daarnaast nauwkeurig de afbeeldingen om te zien of de interface bevalt. Kies als laatste voor Toevoegen aan Thunderbird / Nu installeren. Herstart het programma om het gekozen thema te activeren.



