Dit artikel is het tweede deel van een tweeluik rond het automatiseren van het Windows-installatieproces en borduurt dus voort op wat we in het eerste deel hebben gezien. Hieronder herhalen we in het kort wat je precies nodig hebt.
Wim-bestand
Eerst dien je een iso-bestand van Windows 10 te downloaden of dat via de Windows Media Creation Tool te creëren. Dit iso-bestand koppel je daarna aan een virtuele schijf (klik met rechts op het bestand en kies Koppelen), waarna je de complete inhoud hiervan naar een lege map op je fysieke schijf kopieert.
Als het goed is tref je in de submap /sources nu ook het bestand install.wim of de gecomprimeerde variant install.esd aan. In dat laatste geval moet je dat eerst even omzetten naar een wim-bestand; de instructies hiervoor vind je in het eerste deel (bij ‘Esd naar wim’).
Het is nu de bedoeling een installatiemedium (usb-stick) samen te stellen, maar wel zo dat Windows je tijdens het installeren zo goed als niet meer lastigvalt met vragen rond taal en toetsenbord, privacy-instellingen, gebruikersaccounts enzovoort. Al deze informatie gaan we namelijk vooraf injecteren via een zogenoemd antwoordbestand. Handig, maar het alles vergt wel de nodige (en beste leerzame) voorbereidingen.

Adk-installatie
Deze voorbereidingen kun je op een willekeurige pc doen, maar dan wel een met voldoende vrije schijfruimte (minstens 15 GB). Ben je van plan een Windows 32bit-installatie te automatiseren, dan moet je dat doen op een toestel met Windows 32 bit (voor een 64bit-installatie maakt dat niet echt uit). Je komt als volgt te weten van welke architectuur je systeem gebruikmaakt: druk op Windows-toets+Pause en kijk bij Type systeem.
Je dient nu eerst de Windows Assessment and Deployment Toolkit (kortweg adk) te downloaden. Start de tool op, kies Install […] en verwijs via de Browse-knop naar een geschikte locatie. Bevestig met Next (2x) en met Accept. Je hoeft alleen het vinkje te laten staan bij Deployment Tools. Bevestig met Install en met Ja.

Antwoordbestand
Tik vervolgens Windows System Image Manager in het Windows-zoekvenster in en start deze tool op. Open File, Select Windows Image en verwijs naar je (al dan niet geslipstreamde) bestand install.wim in de submap /sources. Bevestig met Yes en met Ja, zodat de tool dit bestand kan koppelen. Na afloop verschijnt in het paneel Windows Image de zojuist aangemaakte catalogus in een boomstructuur.
Zoals gezegd heb je een antwoordbestand nodig om het installatieproces te automatiseren. Daartoe open jeFile en kies jeNew Answer File. De onderdelen van dit bestand verschijnen in het middelste paneel, bij Answer File. Je ziet dat het onderdeel Components hier is opgedeeld in zeven fasen. Dat zijn de opeenvolgende stappen die elke Windows-installatie doorloopt. Het aardige is nu dat je bij elke stap de gewenste reacties vooraf in dit antwoordbestand kunt invullen.
Componentkeuze
Reacties of antwoorden invullen is dus wat je te doen staat, en dat vergt drie stappen. Eerst selecteer je een component uit de catalogus. Daarna geef je aan in welke van de zeven installatiefasen die moet komen. Tot slot vul je in het eigenschappenvenster (rechts) in hoe het bijbehorende antwoord er hoort uit te zien. Een meevaller is wel dat de tool uitgebreide en contextgevoelige hulp biedt. Maak dus veelvuldig gebruik van de F1-toets.
Alles begint dus met het selecteren van een (eerste) component. De naam van een component begint altijd met de architectuur (amd64 voor 64 bit en x86 voor 32 bit; de wow64-componenten mag je hier zonder meer negeren), gevolgd door _Microsoft-Windows en eindigend met het versienummer en de taal. In de rest van dit artikel vermelden we in principe altijd alleen het middendeel. Een component als amd64_Microsoft-Windows-International-Core-WinPE_10.0.19041.1_neutral noemen wij hier dus eenvoudigweg International-Core-WinPE.
Het is trouwens niet toevallig dat we deze component als voorbeeld nemen, want die heb je als eerste nodig. Klik die dus met rechts aan en kies Add Settings to Pass 1 windowsPE. De component belandt nu in het paneel Answer File, als onderdeel van fase 1 windowsPE. Heb je een fout gemaakt, dan kun je een component hier nog altijd verwijderen met de knop Delete.
Configuratie
Selecteer de toegevoegde component in het antwoordbestand. Rechts, bij Settings, zie je zes onderdelen. We beperken ons hier weliswaar tot enkele eenvoudige aanpassingen. Je hoeft alleen maar nl-NL (voor Nederland) of nl-BE (voor Vlaanderen) in te vullen, zowel bij InputLocale, SystemLocale, UILanguage als UserLocale.
Wanneer je de component in het Answer File-paneel opent, zie je tevens het onderdeel SetupUILanguage. Selecteer dat en vul ook bij UiLanguage de optie nl-NL of nl-BE in. Het item WillShowUI laat je ongemoeid. Via Tools / Validate Answer File kun je tussentijds het antwoordbestand op mogelijke tikfouten laten checken, maar deze controle is niet feilloos.
Normaliter moet je nu nog aangeven welke Windows-editie je effectief wilt laten installeren. Daarvoor heb je een tweede component nodig. Selecteer in het paneel Windows Image alvast de component Setup. Open het onderdeel UserData en klik met rechts op ProductKey. Kies hier Add Settings to Pass 1 windowsPE, zodat ook dit item aan je antwoordbestand wordt toegevoegd.
Productsleutel
In het paneel Answer File selecteer jeUserData, waarna je bij Settings de optie AcceptEula instelt op True. De items FullName en Organization vul je naar keuze in. Vervolgens klik je bij Answer File op ProductKey. Er zijn nu twee scenario’s mogelijk.
Of je beschikt over een Windows-productsleutel en die wil je ook al vastleggen in het antwoordbestand. Of je wilt tijdens of meteen na de installatie zelf beslissen of je een productsleutel invult en welke. Dat laatste scenario kan nuttig zijn wanneer je bijvoorbeeld met dezelfde stick Windows op meerdere pc’s wilt installeren.
We beginnen met het eerste scenario.Je vult dan bij Key de productsleutel in (een combinatie van 5x5 letters en cijfers), gescheiden door een koppelteken. Je moet nu nog een extra onderdeel toevoegen. Open opnieuw de component Setup en ga naar ImageInstall, OSImage, Install-From, Metadata. Klik met rechts op dat laatste en kies opnieuw Add Settings to Pass 1 windowsPE. Bij Answer File open je nu Metadata en vul je bij Key de exacte tekstring /IMAGE/NAME in. Bij Value vul je de juiste naam in van de beoogde Windows-editie, bijvoorbeeld Windows 10 Home.
Kies je daarentegen liever voor het tweede scenario, dan voeg je de component ImageInstall niet aan je antwoordbestand toe. In plaats daarvan open jeSettings bij UserData, ProductKey. Laat Key leeg en kies bij WillShowUI de optie Always.

Extra componenten
Als je Windows al eens eerder hebt geïnstalleerd, dan weet je vast dat je tijdens de installatie wordt gevraagd op welke schijfpartitie dat moet gebeuren. In principe kun je ook dit onderdeel automatiseren en vooraf in je antwoordbestand opnemen; kijk je maar even bij de component Setup, DiskConfiguration, Disk en haal er de F1-feedback bij. Wat je hier exact kiest en invult, luistert helaas erg nauw en bij een foute keuze dreig je de verkeerde partitie te formatteren tijdens de installatie. Dat onderdeel laten we veiligheidshalve dus maar buiten beschouwing.
Wat ons betreft is fase 1 hiermee afgerond, en fases 2 tot en met 6 laten we voor wat ze zijn. Rest dus nog de finale fase 7: oobeSystem (Out-Of-Box Experience). Ook dit onderdeel vraagt je naar je taalvoorkeuren. Hiervoor selecteer je de nieuwe component International-Core (deze keer zonder WinPE dus). Klik die met rechts aan en kies Add Settings to Passs 7 oobeSystem. Net als bij ‘Configuratie’ vul je bij Settings ook hier (viermaal) nl-NL of nl-BE in.

Gebruikersaccounts
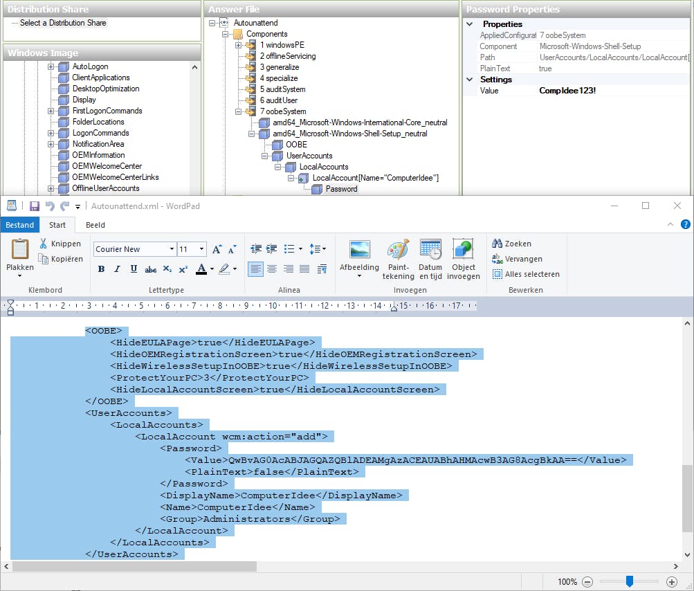
Over naar alweer een nieuwe component. Deze keer gaat het om Shell-setup, waarvan je uitsluitend het onderdeel OOBE aan fase 7 van je antwoordbestand toevoegt. Open dit item in Answer File. Het onderdeel VMModeOptimizations is overtollig en verwijder je met de Delete-toets.
OOBE zelf blijkt diverse Settings te hebben. HideEULAPage stel je in op True, en dat geldt ook voor HideOEMRegistrationScreen en HideWirelessSetupinOOBE.
ProtectYourPC stel je in op 1 als je akkoord gaat met alle privacy-gerelateerde vragen, zoals die voor locatie en advertenties, terwijl je die met de waarde 3 allemaal verwerpt (ook al doet de helpfunctie hier anders vermoeden).
Belangrijk is ook HideLocalAccountScreen. Wil je bij de installatie liever een lokaal, niet-Microsoft-account, stel dat item dan in op True. In dat geval voeg je nog een andere component toe: Shell-Setup, UserAccounts, LocalAccounts. Bij Answer File klik je vervolgens met rechts op LocalAccounts en kies jeInsert NewLocalAccount, waarna je bij Settings een gebruikersnaam invult, zowel bij DisplayName als bij Name. Belangrijk: bij Group vul jeAdministrators in.
Onderaan het paneel Answer File kun je bij Password ook vast het gebruikerswachtwoord invullen. Je kunt dan in het menu Tools wel het best een vinkje bij Hide Sensitive Data zetten.
Installatiemedium
Tenzij je zelf nog andere onderdelen wilt automatiseren is je antwoordbestand nu klaar. Dat bewaar je via File, Save Answer File As onder de exacte naam Autounattend.xml in (de root van) de map die ook de submap \sources bevat (zie bij ‘Wim-bestand’).
Sluit de tool af en als je dat wilt, mag je het xml-bestand gerust bestuderen met bijvoorbeeld WordPad. Je herkent hier vast diverse componenten en instellingen.
Rest nu alleen nog een finale stap: het omzetten van de complete mapinhoud (inclusief Autounattend.xml) naar een opstartbare usb-stick. Dat vergt weliswaar nog enige manipulatie met ingebouwde Windows-commando’s (diskpart en eventueel dism), maar in het eerste artikeldeel vind je alle benodigde details.
















