In dit artikel leggen we de basis uit van datacommunicatie tussen je computer en andere apparaten: het netwerkprotocol.
- We leggen uit wat een netwerkprotocol doet
- We leggen uit waarom het belangrijk is en welke protocollen vaak gebruikt worden
- We geven tips en gratis tools om het netwerkverkeer te analyseren en te monitoren
Lees ook dit artikel: Netwerkproblemen? Analyseer ze met Wireshark
Wat zijn netwerkprotocollen?
Netwerkprotocollen vormen de basis van datacommunicatie tussen computers en andere apparaten. Ze spelen een rol bij vrijwel elke online activiteit, van browsen en e-mailen tot streamen en bestanden delen.
Het gaat om een set van regels en procedures die precies bepalen hoe gegevens worden verzonden, ontvangen en verwerkt. Ze zorgen ervoor dat verschillende systemen, vaak met diverse hardware en software, probleemloos met elkaar kunnen communiceren.
OSI-lagenmodel
Netwerkverkeer is vrij complex. Voor een beter begrip wordt het communicatieproces vaak in lagen opgedeeld, zoals in het bekende OSI-model (Open Systems Interconnection). Zie dit als een conceptueel raamwerk, gezien deze lagen niet als fysieke of strikt gescheiden netwerkcomponenten bestaan.
Tijdens het verzenden worden deze lagen van boven naar beneden doorlopen. Je applicatie genereert de data en bepaalt welk protocol nodig is, zoals HTTPS voor webverkeer. De data worden eventueel versleuteld, gecomprimeerd of omgezet naar een geschikt formaat. Vervolgens start een sessie tussen de applicaties bij de verzender en de ontvanger. De datastroom wordt opgedeeld in zogeheten segmenten (of datagrammen), eventueel met foutcorrectie. Elk deel wordt nu in een datapakketje gestopt en krijgt een IP-adres om de bestemming aan te geven, zodat de router weet waar het verkeer naartoe gestuurd moet worden. Dit pakket wordt ingekapseld in een frame met het unieke MAC-adres van een netwerkkaart voor een fysieke transfer binnen hetzelfde netwerk. Deze frames worden ten slotte omgezet in elektrische, optische of radiogolfsignalen die over een fysiek (of draadloos) medium worden verstuurd.
Bij ontvangst worden de lagen van het OSI-model in omgekeerde volgorde, van beneden naar boven, doorlopen. Elke laag haalt de header-informatie van de vorige laag weg, verwerkt de relevante gegevens en geeft deze door aan de volgende laag.
Het bekende – uit zeven lagen bestaande – OSI-model, ontwikkeld door ISO (International Organization for Standardization).
TCP/IP
Zelfs wie nauwelijks met netwerken bezig is, heeft waarschijnlijk weleens van TCP/IP gehoord. Dit zijn eigenlijk twee netwerkprotocollen, elk uit een andere OSI-laag. Om te begrijpen waarom dit duo zo vaak wordt genoemd, moeten we meer dan veertig jaar terug in de tijd.
TCP en IP werden namelijk ontwikkeld voor ARPANet, de voorloper van het internet. Door het grote succes werd TCP/IP al snel de standaard voor netwerkcommunicatie tussen uiteenlopende systemen wereldwijd. Deze protocollen waren bovendien gebaseerd op open en publiek toegankelijke specificaties, zodat iedereen ze zonder licentiekosten kon gebruiken.
TCP (Transmission Control Protocol) biedt, dankzij een ingebouwde foutcorrectie, betrouwbare levering van data, wat belangrijk is voor applicaties als browsen en e-mailen. IP (Internet Protocol) dan weer zorgt voor het adresseren en routeren van datapakketten over verschillende netwerken.
TCP/IP is bovendien flexibel: het kan op verschillende soorten netwerken worden gebruikt, zoals ethernet en wifi, en kan worden geschaald van kleine thuisnetwerken tot het mondiale internet.
TCP/IP werd al snel de standaard netwerkprotocolstack van ARPANet en (dus) van internet.
Andere protocollen
Wanneer men over TCP/IP spreekt, bedoelt men meestal niet alleen de protocollen TCP en IP, maar de hele protocolsuite, inclusief andere netwerkprotocollen. Er zijn er honderden, maar hier beperken we ons tot een korte voorstelling van een aantal bekende protocollen.
Eerst bekijken we enkele protocollen binnen de OSI-lagen applicatie, presentatie en sessie (of de applicatielaag binnen het wat oudere en eenvoudiger TCP/IP-model). Vervolgens kijken we naar protocollen op het niveau van transport en netwerk. Protocollen op de hogere lagen zijn meestal goed herkenbaar voor gebruikers en hebben ook duidelijke en tastbare toepassingen. De protocollen op de onderste twee lagen gaan meer over de fysieke dataoverdracht op het niveau van de netwerkinterface, en zijn derhalve complexer en technischer.
De term TCP/IP verwijst vaak naar de volledige netwerkprotocolsuite.
HTTP
Een van de meest gebruikte netwerkprotocollen op applicatieniveau is HTTP (HyperText Transfer Protocol). Het haalt webpagina’s op van een server naar een client, zoals een browser.
Om snel een idee te krijgen van welke informatie tijdens dit verkeer tussen je browser en de webserver wordt uitgewisseld, druk je in Chrome of Edge op F12 en houd je het tabblad Netwerk geopend.
De laatste jaren wint vooral HTTPS aan populariteit. De S staat voor secure, want HTTPS voegt een beveiligingslaag toe door de datatransfer tussen browser en server te versleutelen met behulp van SSL/TLS-certificaten. Hierdoor kunnen data onderweg niet worden onderschept of gemanipuleerd. Zo’n certificaat bevat informatie over de identiteit van de website, evenals de openbare sleutel die voor de encryptie wordt gebruikt.
Achter de schermen van een browser-webserverconnectie.
DNS-FTP
Een gelijkaardige vraag naar meer beveiliging kwam er ook voor DNS (Domain Name System). Het DNS stuurt standaard alle aanvragen voor het opzoeken van het IP-adres van een domeinnaam (wat je invoert op de adresregel van je browser) onversleuteld door naar een DNS-server, zoals die van je provider. Inmiddels zijn er veiligere alternatieven, zoals DoT (DNS over TLS), maar vooral DoH (DNS over HTTPS).
De meeste moderne browsers en ook Windows ondersteunen DoH. In Chrome bijvoorbeeld stel je dit in bij Instellingen / Privacy en beveiliging / Beveiliging, bij Beveiligde DNS gebruiken. In de afbeelding zie je de IP-adressen van de bekendste publieke DoH-servers.
De meeste browsers, waaronder Chrome, ondersteunen beveiligde DNS.
FTP (File Transfer Protocol) wordt gebruikt voor het overzetten van bestanden tussen computers in een netwerk. FTP verzendt gegevens, inclusief wachtwoorden, in platte tekst. Daarom zijn de veiligere, alternatieve protocollen als SFTP en FTPS populairder. SFTP gebruikt SSH (Secure Shell, met zowel een private als een publieke sleutel) of wachtwoordauthenticatie, waarna de data worden versleuteld. FTPS gebruikt, net als HTTPS, een (desnoods zelf-ondertekend) SSL/TLS-certificaat. Het gratis FileZilla bijvoorbeeld ondersteunt zowel SFTP als FTPS.
Dit zijn de bekendste publieke DoH-servers met bijbehorende IP-adressen.
Transport en netwerk
Over TCP en IP hebben we het al gehad, maar een ander veelgebruikt protocol binnen de transportlaag is UDP (User Datagram Protocol). In tegenstelling tot TCP, dat eerst een sessie opzet en onderhoudt, de volgorde van datapakketten controleert en indien nodig foutcorrectie toepast, werkt UDP zonder verbindingsbeheer of foutcorrectie. Het wordt vooral gebruikt voor toepassingen waarbij snelheid belangrijker is dan betrouwbaarheid, zoals bij gaming en mediastreaming. Een foutje in een video is immers minder erg dan in een databestand. Doordat er minder overhead is, is UDP sneller.
ICMP (Internet Control Message Protocol) is misschien minder bekend, maar waarschijnlijk gebruik je het zo nu en dan zelfs zelf. Het wordt namelijk vooral ingezet voor diagnostische doeleinden binnen netwerkverbindingen, bijvoorbeeld om te controleren of een specifiek netwerkapparaat bereikbaar is. Bekende commando’s die hiervan gebruikmaken zijn onder meer ping en tracert. Open maar eens de Opdrachtprompt en voer de volgende commando’s uit:
(controleert of de DNS/DoH-server van Cloudflare bereikbaar is)
(geeft de netwerkpunten aan tussen je eigen apparaat en de webserver van www.id.nl).
Onder meer ping en tracert gebruiken het ICMP-protocol.
Netwerkanalyse
Voor een grondiger inzicht in de protocollen die door je netwerkadapter(s) worden gebruikt, kun je een protocol-analyzer inzetten. Dit kan complex zijn, maar een relatief eenvoudige tool is het gratis SmartSniff (er is ook een Nederlands taalbestand), dat zowel tcp- als udp-verkeer kan monitoren.
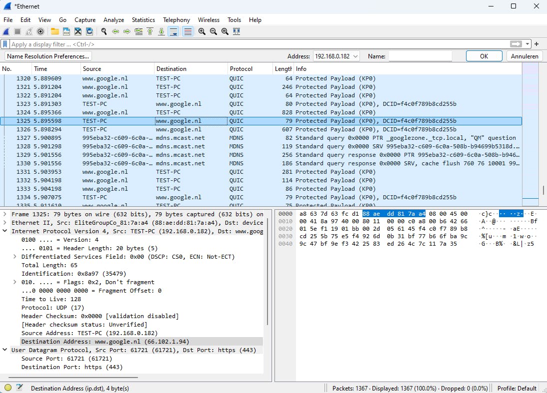
Voor meer functionaliteit, met een diepgaande inspectie van honderden protocollen, gebruik je het gratis, opensource Wireshark (voor Windows, macOS en Linux). Installeer de tool met de standaardinstellingen en inclusief Npcap, want dit is nodig om de netwerkpakketten te onderscheppen en analyseren. Start de tool op en dubbelklik op je actieve netwerkadapter. Het actuele netwerkverkeer wordt meteen afgevangen tot je het proces beëindigt met de rode stopknop.
Standaard geeft Wireshark de pakketten in drie panelen weer: bovenaan de pakketlijst, met een chronologische opsomming van elk pakket, inclusief tijdstempel, bron- en bestemmingsadres en het protocol. Daaronder het pakketinformatiepaneel, met gedetailleerde informatie over het geselecteerde pakket. En helemaal onderaan het bytespaneel, met de ruwe data van het pakket in hexadecimaal- en ASCII-formaat. Er zijn opname- en weergavefilters beschikbaar, zoals tcp en http, om alleen TCP- of HTTP-verkeer te tonen.
Wireshark is een uiterst krachtige netwerkprotocol-analyzer die een grondige inspectie toelaat.
Netwerkdetectie
Het eveneens gratis Advanced IP Scanner heeft een geheel andere functie. Deze tool detecteert apparaten met een IP-adres in je lokale netwerk. Het werkt eenvoudig: start de applicatie, vul het gewenste netwerkbereik in (bijvoorbeeld 192.168.0.1-254) en klik op Starten. Na afloop verschijnen alle gedetecteerde apparaten in het venster, met hun IP- en MAC-adres (het unieke fysieke adres van elke netwerkadapter). Wanneer je een item openvouwt, kunnen onder meer de bijbehorende gedeelde mappen en enkele services verschijnen. Vanuit het contextmenu, bij Instrumenten, kun je direct verbinding maken met het apparaat via protocollen als HTTP(S), FTP, SSH en RDP.
De tool gebruikt diverse netwerkprotocollen om de apparaten te vinden, zoals ARP (om MAC-adressen te vinden – voer maar eens het commando arp -a uit op de Opdrachtprompt), ICMP (om via pings te controleren of een apparaat reageert) en NetBIOS (voor extra informatie, zoals computernamen en gedeelde bronnen).
Geavanceerdere netwerkscanners, zoals PRTG Network Monitor (gratis versie is beperkt tot 100 sensoren/onderdelen die je wilt monitoren), gebruiken ook het SNMP-protocol (Simple Network Management Protocol) voor uitgebreidere informatie, mits je netwerkapparaten zoals servers, printers, routers en switches dit ondersteunen. Ondanks de ‘simple’ in SNMP blijkt dit protocol in de praktijk vaak aardig complex.
Een snelle scan geeft de aangesloten netwerkapparaten, met hun IP- en MAC-adressen, prijs.
Netwerkmonitoring
GlassWire begint eigenlijk waar Advanced IP Scanner ophoudt. Met dit programma kun je apparaten op het lokale netwerk detecteren en identificeren, en bovendien bevat het allerlei monitoring- en beveiligingsfuncties. GlassWire geeft een realtime overzicht van het netwerkverkeer, inclusief gegevens over welke processen verbinding maken met het internet. Je kunt tevens het actuele en historische bandbreedtegebruik per applicatie en netwerkadapter volgen. De applicatie integreert zich ook in Windows Firewall, zodat je eenvoudig applicaties kunt blokkeren. Daarnaast ontvang je beveiligingswaarschuwingen bij verdachte activiteiten, nieuwe netwerkverbindingen of wijzigingen in netwerkconfiguraties. GlassWire bedient zich hiervoor van diverse netwerkprotocollen, waaronder HTTP(S), DNS, NetBIOS, ICMP en ARP.
Nadat je het programma opgestart hebt, verschijnt in het hoofdvenster een grafiek met het actuele netwerkverkeer. Je kunt de tijdsperiode uitbreiden tot één maand. Klik op de grafiek om deze te pauzeren en om de achterliggende processen te zien. Voor meer details klik je op een procesnaam. Via Traffic Monitor bovenaan kun je het dataverbruik filteren op onder meer applicaties en verkeerstype (netwerkprotocollen). Selecteer hiervoor Usage of Traffic, waarbij je kunt kiezen of je al het verkeer, alleen het LAN- of WAN-verkeer, en binnenkomend of uitgaand verkeer wilt zien.
Het netwerkverkeer uitgesplitst op verkeerstype, alias netwerkprotocol.
















